このトピックでは、一般的なタイトルの使用方法について説明します。
概要
一般タイトルは、モジュールのコアコンテンツまたは重要な情報を伝えるために設計された情報ウィジェットです。 データダッシュボードでは、複数の一般的なタイトルウィジェットを使用して、ダッシュボード内のさまざまなサブモジュールのタイトルまたは中心的なアイデアを表示できます。
シナリオ
一般的なタイトルは、視覚化アプリケーションで一般的に使用され、関連するコンテンツの主題を明確にするためのタイトルと説明情報を追加して、コアコンテンツをすばやく直感的に理解するのに役立ちます。 また、他のウィジェットとの対話もサポートし、タイトルが異なる次元ビューまたはデータコンテンツの表示を制御できるようにします。
エフェクト表示
静的タイトル

インタラクティブシナリオ

リンクジャンプ

前提条件
データダッシュボードが作成されました。テンプレートを使用した作成、空白のキャンバスを使用した作成
.ビジネスデータが用意されています。 詳細については、「データソースの追加」をご参照ください。
一般タイトルを追加
DataVコンソールにアクセスします。
で、対象のダッシュボードをクリックしてキャンバス編集ページに移動します。
左側のナビゲーションウィンドウの リストで、[一般タイトル] ウィジェットをクリックしてキャンバスに追加します。
グローバル検索を使用して関連ウィジェットを追加することもできます。
ビジネスデータの統合
ウィジェットを追加した後、準備されたビジネスデータをウィジェットに統合して表示できます。 一般的なタイトルをクリックし、右側の [データソース] タブでウィジェットに表示されるデータを選択します。 
一般的なタイトルによって受信されるデータフィールドは、以下のように紹介される。
項目
説明
値(オプション) タイトルの内容。 空でない場合は、スタイルの設定を上書きします。 空の場合、 設定項目のコンテンツが使用されます。
url(オプション) タイトルジャンプのハイパーリンクアドレス。 空でない場合は、スタイルの設定を上書きします。 空の場合、 設定項目のURLが使用されます。
サンプル一般タイトルのデータ構造とエフェクト表示は次のとおりです。
[ { "value": "DataV Official Website", "url": "https://www.alibabacloud.com/en/product/datav?_p_lc=1&spm=a2c63.p38356.6791778070.263.36702771FLuZOw" } ]プレビューまたはパブリッシュインターフェイスで、ウィジェットをクリックして、対応するリンクにジャンプします。

データソースの主な設定項目は次のとおりです。
設定アイテム
説明
データソースの選択
CSVファイル、API、さまざまなデータベースなど、さまざまな種類のデータの統合をサポートします。 詳細については、「サポートされているデータソースの種類」をご参照ください。 ビジュアルテーブルまたはコードを使用してデータフィールドを編集できます。
フィルターの設定 (オプション)
データ構造変換、フィルタリング、表示、および簡単な計算を実現するためにフィルタコードをカスタマイズするために使用されます。 詳細については、「データフィルターの管理」をご参照ください。
データマッピングの設定
選択したデータソースのフィールドをウィジェットの対応するフィールドにマッピングして、リアルタイムのデータマッチングを実現します。 アイコンをクリックし
て、フィールドスタイルを設定します。レスポンス結果の表示
ウィジェットに統合されたデータをリアルタイムで表示するために使用します。 ウィジェットデータソースが変更されると、最新のデータがここに表示されます。
データ応答結果をクリックして、書き込まれたデータフィールドのコードを表示します。
をクリックして例を表示し、データソースが受信した配列タイプとコード例を表示します。 この例を参照して、関連フィールドを記述できます。
その他のデータ要求設定:
[読み込み状態の無効化] を選択すると、データダッシュボードの更新またはプレビュー時にウィジェットの初期化中の読み込みコンテンツは表示されません。
制御モード: 選択すると、ウィジェットは初期化状態でデータを要求しません。 現時点では、データ要求は、ブループリントエディタまたはグローバル変数イベントを介してのみ開始できます。
自動更新リクエスト: 選択すると、プラットフォームは設定したポーリング時間に従ってデータを動的にポーリングおよび更新します。 選択しない場合は、手動でページを更新するか、ブループリントエディターとグローバル変数イベントを使用してデータを更新するリクエストをトリガーする必要があります。
一般タイトルの設定
右側のパネルで、一般的なタイトルウィジェットをクリックして、基本スタイル、グローバル変数、インタラクションの発生、およびその他の詳細な設定を、ブループリントのインタラクション設定とともに設定します。
スタイル設定
スタイルパネルでは、テキストサイズ、レイアウト、背景色、および一般タイトルのその他のスタイルを設定できます。 関連する設定項目は次のように紹介されます。
アイコンをクリックして
キーワードを検索し、必要な設定項目をすばやく見つけることもできます。 検索はファジーマッチをサポートします。 詳細は、「設定項目の検索」をご参照ください。
関連する設定項目は次のように紹介されます。
設定アイテム | 説明 | イラスト |
グローバル設定 | データダッシュボードでのウィジェットの位置分布、透明度、およびインタラクションの浸透度を定義します。
|
|
基本的なスタイル設定 | タイトルの内容、テキストサイズ、レイアウト、色、およびオーバーフローに省略記号を使用するかどうかを定義します。 オーバーフロー省略記号を有効にすると、オーバーフローするテキストは省略記号で塗りつぶされます。 |
|
インタラクションの設定 | 一般タイトルのハイパーリンクとジェスチャーカーソルを設定します。
|
|
高度な設定
一般的なタイトルと他のウィジェット間の対話とデータ送信の関係を定義します。 関連する設定項目は次のように紹介されます。
設定アイテム | 説明 | イラスト |
相互作用の発生 | ウィジェットの連携を実現するために、他のウィジェットとのインタラクション動作を定義します。 アイコンをクリックし |
|
グローバル変数の関連付け | ウィジェット内のグローバルパラメータを関連付けて、パラメータ送信とウィジェットの相互作用を実現します。 アイコンをクリックし [タイトル] をクリックすると、コールバック値がスローされ、デフォルトでは |
Blueprintインタラクション
ブループリントエディターを使用して、ビジュアル接続メソッドを使用してウィジェット間のインタラクション関係と動作ロジックを定義します。
手順
キャンバス編集ページで、上部のメニューバーの左側にある
アイコンをクリックして、ブループリントエディターに入ります。レイヤーノードリストで、一般的なタイトルウィジェットの上にマウスを置き、アイコンをクリックして
ウィジェットをメインキャンバスに追加します。接続方法を通じて、関連するウィジェットのブループリントのインタラクション効果を必要に応じて設定します。
例は次のとおりです。

構成アイテムの紹介
デモ
このデモでは、タブリストのカルーセル機能を使用して、一般的なタイトルを動的に表示します。
キャンバスにウィジェットを追加します。
-
DataVコンソールにアクセスします。
データダッシュボードを選択し、[編集] をクリックしてキャンバスエディターに入ります。
左側のナビゲーションウィンドウのウィジェットライブラリで、[タブリスト] および [一般タイトル] ウィジェットをクリックしてキャンバスに追加します。
-
ブループリントのインタラクションを設定します。
ページの
左上隅にあるアイコンをクリックして、青写真ページに入ります。左側の [レイヤーノード] タブで、ウィジェットの上にマウスを置き、
アイコンをクリックしてウィジェットをメインキャンバスに追加します。メインキャンバスに一般的なタイトルとタブリストのウィジェットを追加するには、この操作を順番に実行する必要があります。
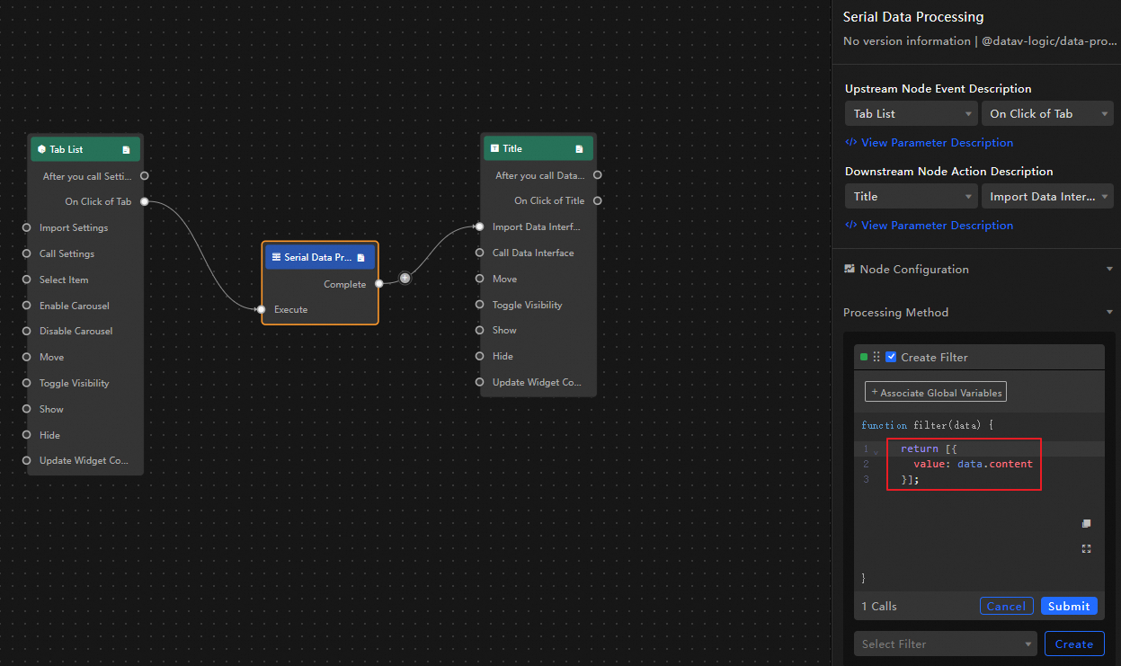
左側の [ロジックノード] タブで、シリアルデータ処理ノードにマウスを移動し、
アイコンをクリックしてウィジェットをメインキャンバスに追加します。次のようにウィジェットを接続して、タブリストをクリックすると、対応するデータを一般タイトルにインポートします。

シリアルデータ処理ノードをクリックして、ノードの処理方法を設定します。

return [{value:data.content}];
ページの右上隅にある [プレビュー] をクリックして、表示結果をプレビューします。

(オプション) 特定のタブページにジャンプする必要がある場合は、シリアルデータ処理ノードの前に条件判定ノードを追加して、条件が満たされたときに処理方法を実行できます。 満たされない場合、デフォルト値が表示されます。 たとえば、最初のタブページのコンテンツを表示しないでください。

条件判定ノード
return data.id > 1;シリアルデータ処理: 会った
return [{value:data.content}];シリアルデータ処理: 会わない
return [{value: "I am title data"}];
ページの右上隅にある [プレビュー] をクリックして、表示結果をプレビューします。




て、関連するインタラクションの発生とインタラクションのアクションを定義します。
て対応する命令を有効にし、命令に必要な
アイコンをクリックして、関連するパラメーターの詳細な紹介を表示することもできます。