この例では、ApsaraDB RDS MySQLのユーザーデータをDataV-Board 7.0に統合してPCデータダッシュボードを作成する方法を示します。 空白のキャンバスを利用して、折れ線グラフ、リストカルーセル、データ適応と視覚化分析のための一般タイトルなどのコンポーネントを組み込み、最終的にエンタープライズ操作画面を構築します。
概要
この例のデータは、デモンストレーションのみを目的としており、実際のビジネスでの使用を意図していません。 実際のデータをビジネスアプリケーションに使用してください。
アーキテクチャの説明
このトピックの設定手順に従って、以下に示すアーキテクチャに似たランタイム環境を確立します。 実際のデプロイ時に、特定のリソース計画に基づいて設定を調整できます。
効果デモンストレーション
提供された構成を使用してデプロイを完了すると、以下に示す効果を持つデータダッシュボードが生成されます。 
データダッシュボードには多数の構成が含まれ、最終的なダッシュボードはこれらの構成によって異なります。 このトピックでは、関連する機能と操作プロセスについて詳しく説明します。 実際の効果はあなたの実行に依存します。
準備
ApsaraDB RDS MySQL側
この例では、インスタンスは、プラットフォームによって自動的に生成されたVPCとスイッチを使用して、中国 (杭州) リージョンで作成されます。
必要なデータベースアカウントとデータベースを作成し、インスタンス内でサンプルデータを準備します。
この例では、次のことを確立します。
データベースアカウント:
user_testデータベース名:
mysqltestデータの例: mysqltestデータベースで、
billという名前の請求書テーブルを作成し、1月1日 (2023年) から1月10日 (2023年) までの100のシミュレートされたエントリを設定します。
ホワイトリストを設定します。
DataV-Board 7.0でデータソースを作成するときにRDS MySQLインスタンスへの通常のアクセスを確保するには、RDS MySQLデータベースが配置されているリージョンのホワイトリストIPアドレスをインスタンスホワイトリストに追加します。
サンプルデータベースは中国 (杭州) リージョンにデプロイされ、内部の仮想プライベートクラウド (VPC) ネットワークを利用します。 したがって、追加する必要があるホワイトリストは
100.104.70.0/24です。
ビジネス要件に応じてインスタンスとデータベースの情報を設定することもできます。
DataV-Board 7.0側
データソースのコアパラメーター設定は次のとおりです。
パラメーター
説明
タイプ
RDS MySQLを選択します。 ネットワークタイプでは、[内部] [中国 (杭州)] (杭州リージョン) を選択します。
名前
カスタムデータソース名を指定します。 このトピックの例は、
mysql_dataです。VPC IDとVpc接続インスタンスID
VPC ID: RDS MySQLインスタンスがバインドされている仮想プライベートクラウド (VPC) のID。
VPC接続インスタンスID: RDS MySQLインスタンスのID。
RDSインスタンスリストで確認できます。

ドメイン名とポート
ドメイン名: RDS MySQLインスタンスがバインドされている仮想プライベートクラウド (VPC) の内部ネットワークアドレス。
ポート: RDS MySQLインスタンスがバインドされている仮想プライベートクラウド (VPC) の内部ネットワークポート。
RDSインスタンスリストで確認できます。 ターゲットインスタンスの名前をクリックして製品ページに移動し、次の図に示す手順に従って表示します。

ユーザー名とパスワード
データベースログインアカウントとパスワード。 この例のデータベースアカウントは
user_testで、パスワードは指定したデータベースパスワードです。データベース
[データリストの取得] をクリックし、ドロップダウンリストから作成したデータベースを選択します。 このトピックの例は
mysqltestです。
手順1: データダッシュボードの作成
DataV-Board 7.0コンソールにログインします。
データダッシュボードを作成します。
をクリックします。
空白のダッシュボードで [ダッシュボードの作成] をクリックします。
ダッシュボード名を入力し、デフォルトのプロジェクトグループを使用して、[ダッシュボードの作成] をクリックします。
ダッシュボード名の例は
mysql_displayです。
ダッシュボードが作成されると、キャンバスエディタページにリダイレクトされ、必要に応じてデータソースに接続してキャンバス情報を構成できます。
デフォルトのキャンバスサイズは1920 × 1080です。 必要に応じて、キャンバスエディターの右側にある [ページ設定] エリアで調整できます。
ステップ2: ウィジェットの追加と設定
まず、データにアクセスするためのウィジェットを決定します。 次に、このウィジェットを使用してデータを調整し、表示スタイルを設定します。 このトピックでは、データアクセスの例として、折れ線グラフ、リストカルーセル、および一般的なタイトルウィジェットを使用します。 具体的な動作は以下の通りである。
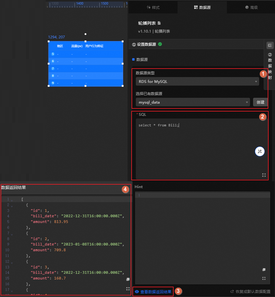
リストカルーセルを使用したデータへのアクセス
一般的なタイトルを使用
ステップ3: データダッシュボードのプレビュー
ウィジェットを設定したら、ダッシュボード編集ページの右上隅にある [プレビュー] をクリックして、データダッシュボードの外観をプレビューします。 ダッシュボード編集ページでウィジェットをドラッグアンドドロップして、ウィジェットの位置、サイズ、その他のレイアウトの詳細を調整することもできます。
この例で作成されたダッシュボードを以下に示します。 
ステップ4: データダッシュボードの公開と展開
データダッシュボードの準備ができたら、オンラインで公開し、関連するデバイスに展開して使用する必要があります。
ダッシュボード編集ページの右上隅にある [公開] をクリックし、[大画面の公開] を選択します。
ダッシュボードのアクセス情報を取得し、アクセス制限を設定します。
公開後、ダッシュボード編集ページの右上隅にある [公開済み] をクリックして、アクセスの詳細を取得し、アクセス権を設定します。

アクセスは、QRコード、リンクアドレス、およびその他の方法でサポートされています。
パスワード認証やトークンベースの認証など、必要に応じてアクセス権を設定します。 他のシステムとの統合とアクセス権限の制御が必要な場合は、トークン認証を有効にすることを検討してください。
公開スナップショット領域で公開されたダッシュボードのバージョンを確認し、新しいバージョンを追加するか、以前のバージョンに戻すことで管理できます。
アクセスアドレスなどのダッシュボードアクセスの詳細を取得したら、それを表示するためにレンダリングホスト、PC、携帯電話、およびその他のデバイスに投影します。
ステップ5: データダッシュボードのプロジェクト
データダッシュボードを公開した後、ビジュアルアプリケーションセンターに進み、ダッシュボードをプロジェクトします。
ビジュアルアプリケーションセンターに移動します。
DataV-Board 7.0コンソールにログインします。
上部のナビゲーションバーで、右側の [Visual Application Center] をクリックします。
デモ計画を作成し、次の図に示す手順に従って計画します。

関連ドキュメント
ダッシュボード作成のその他の方法については、「テンプレートを使用してPCダッシュボードを作成する方法」をご参照ください。
.
ウィジェットのセットアップ、ブループリントの実装、グローバル変数の管理など、追加のダッシュボード構成タスクについては、visual workbenchを参照してください。
.











