このトピックでは、Blueprint Editorでウィジェットの操作をすばやく構成するのに役立つ、DataVボード7.0 (Data Kanban) 用のBlueprint Editorのレイアウトと操作の詳細について説明します。
ブループリントエディターに移動
DataV コンソール にログインします。
[すべてのアプリケーション] ページで、ポインターをターゲットダッシュボードに移動し、[編集] をクリックします。
上部のナビゲーションバーで、アイコンをクリックし
てブループリントエディタに移動します。
ウィジェットをキャンバスエディターに追加すると、現在のカンバンボードで使用されているウィジェットが セクションに表示されます。 コンポーネント間にビジネスインタラクションがある場合は、必要なコンポーネントをBlueprint Editorのメインキャンバスにドラッグして、インタラクションの動作を設定できます。
ウィジェットインタラクションを設定する前に、Blueprint Editorのレイアウトと操作を理解する必要があります。
インタフェースのレイアウト
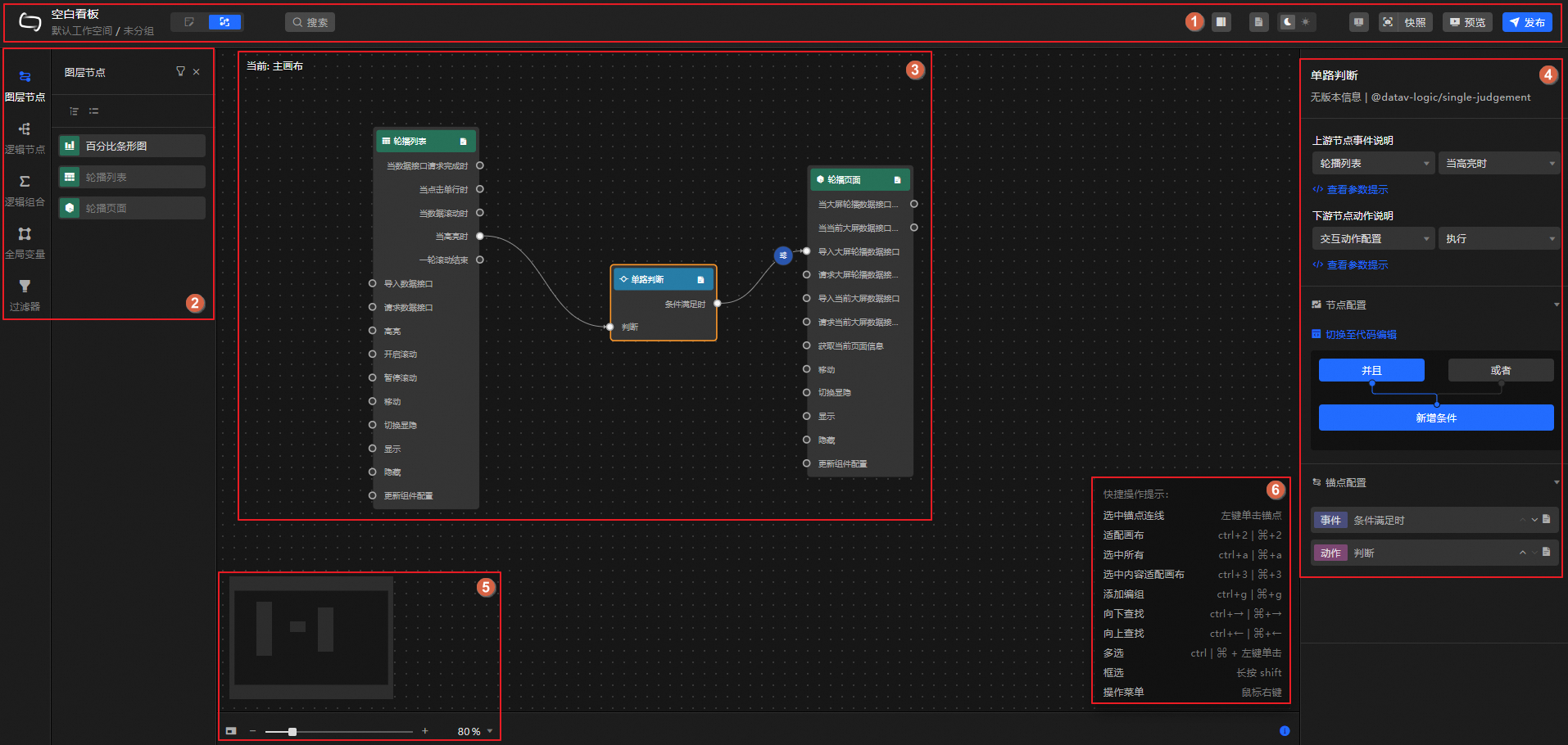
DataV-Board 7.0のBlueprint Editorインターフェイスのレイアウトは次のとおりです。
Blueprint Editorの機能を次の表に示します。
番号 | 説明 | 操作 |
1 | ツールバーは、キャンバスエディターの切り替え、ノードの検索、右側パネルの表示の有無の制御、パラメータプロンプトの有効化、インターフェイスの背景色の切り替え、エラーメッセージの表示、スナップショットの追加、プレビュー、かんばんボードの公開に使用されます。 | |
2 | Blueprint Editorでインタラクティブな動作を構成するために使用されるプリンシパルオブジェクト。 メインキャンバスに編集用のプリンシパルオブジェクトを追加できます。 以下の情報が含まれています。
| |
3 | メインキャンバス。 ウィジェットコンポーネント間のインタラクションを設定および表示するために使用されます。 ウィジェットコンポーネントをドラッグアンドドロップし、ウィジェットコンポーネントを接続して編集できます。 | |
4 | 右側のパネルで、対応するノードをクリックして、対応する設定パネルを表示し、関連する関数のパラメーターを設定します。 説明 異なるノードまたはアンカーポイントの設定項目は異なります。 詳細は、実際のインタフェースを参照してください。 | 非該当 |
5 | メインキャンバスのサムネイル。 メインキャンバスを拡大または縮小したり、マウスをドラッグしてメインキャンバスのレンダリング視点を移動したりできます。 | 非該当 |
6 | ブループリントエディタの関連操作のショートカットキーは、メインキャンバスの右下隅に表示できます。 説明 Windowsシステムは | 非該当 |
注意事項
ノード操作
左側の [ノード] パネルでは、次の操作を実行できます。
次の表の一部のアイコンは、ポインターをノードまたはアンカーポイントの上に移動した後にのみ表示されます。 詳細については、実際のインターフェイスをご参照ください。
型 | アクション |
レイヤーノード | レイヤーノードパネルでは、キャンバスエディタからインポートしたすべてのコンポーネントを表示できます。 ノードをフィルタリングしたり、キャンバスエディタで現在のノードを見つけたり、メインキャンバスにノードを追加したり、現在のノードをメインキャンバスの中央に移動したりできます。 メインキャンバス上のレイヤーノードをクリックします。 右側のウィンドウでノード情報を設定できます。 詳細は、「レイヤーノードの設定」をご参照ください。 |
論理ノード | [論理ノード] パネルには、グローバルノード、条件付き判定、シリアルデータ処理などの複数の論理処理ノードが含まれます。 ノードの上にポインタを移動し、アイコンをクリックし |
論理的な組み合わせ | 論理的組み合わせパネルでは、作成された論理的組み合わせのリストを表示できます。 必要に応じて論理的な組み合わせを作成、編集、削除、ドリルダウンし、現在の論理的な組み合わせをメインキャンバスに追加できます。 メインキャンバスで、対応する論理の組み合わせをクリックします。 右側のパネルでアンカー情報を設定できます。 詳細は、「論理的組み合わせの設定」をご参照ください。 |
グローバル変数 | [グローバル変数] パネルでは、作成されたグローバル変数のリストを表示し、追加、処理ロジックの設定、名前の編集、コピー、削除、キャンバスへの追加、プロジェクト間のコピー、グローバル変数の削除などの操作を一度に実行できます。 詳細については、「グローバル変数の設定」および「グローバル変数の使用」をご参照ください。 |
フィルターの設定 | フィルターパネルでは、作成したフィルターのリストを表示し、フィルターの追加、処理ロジックの設定、名前の編集、フィルターの個別削除、検索、一度にフィルターの削除など、必要に応じてフィルターの操作を実行できます。 詳細については、「設計図へのフィルターの適用」をご参照ください。 |
メインキャンバスでの操作
Blueprint Editorのメインキャンバスでは、キャンバス、ノード、および行に対して次の操作を実行できます。
型 | アクション | 説明 |
キャンバス | キャンバスを移動 | ラジオモードでは、キャンバスの空白領域を左クリックして、キャンバスをグローバルに移動します。 |
ズームインとズームアウト | キャンバスの左下隅で、サムネイルを移動してキャンバス内のノードの位置を調整できます。 アイコンをクリックすると | |
ノード | モバイルノード | マウスの左ボタンでノードをクリックしてドラッグします。 |
キャンバスにジャンプして | ノードを右クリックし、[キャンバスに移動] を選択してキャンバスエディターに戻り、ウィジェットを編集します。 説明 この操作は、レイヤーノードでのみサポートされます。 | |
選択したコンテンツをキャンバスに合わせる | ノードを右クリックし、[キャンバスに合わせる] を選択して、ノードをキャンバスの中央に移動します。 | |
選択済みの削除 | ノードを右クリックし、[選択した削除] を選択して、ブループリントキャンバスからノードを削除します。 重要 ノードを削除すると、選択した接続も削除され、復元できません。 ノードを削除するときは注意してください。 | |
グループの追加 | ブループリント内のノード間のロジックが複雑な場合は、同様のロジックを使用してノードをグループ化し、簡単に表示および使用できます。 ターゲットノードを右クリックし、[グループの追加] を選択してグループボックスを生成します。 グループボックス内で目的のノードを移動すると、移動後にグループボックスのサイズが自動的に変更されます。 グループボックスのその後のドラッグは、グループボックス内のすべてのノードを同時に移動させる。 グループボックスの上にポインタを移動して、次の操作を実行します。
重要 ノードのグループ解除と削除は不可逆的な操作です。 これらの操作を実行するときは注意してください。 | |
Find Up /Find Down | ターゲットノードを右クリックし、[検索アップ] または [検索ダウン] を選択して、現在のノードに関連付けられている上流ノードと下流ノードを表示します。 | |
関連するエッジの選択 | ターゲットノードを右クリックし、[関連エッジの選択] を選択して、現在のノードに関連付けられているすべての線を表示します。 | |
説明の追加 /説明の削除 | ノードを右クリックし、[説明の追加] または [説明の削除] を選択して、ノードの説明を追加または削除します。 | |
バッチ操作ノード | キャンバス上で複数のノードを選択するか、ショートカットボックスを使用してノードを選択できます。 たとえば、一度にノードグループを生成したり、ノードを自動的にレイアウトしたり、ノードを削除したりできます。 重要 ノードを削除すると、選択した接続も削除され、復元できません。 ノードを削除するときは注意してください。
| |
接続 | Connect | ワイヤを使用して、2つのノード間のデータ対話をトリガーできます。 ソースノードのアンカーポイントをクリックし、線をドラッグしてターゲットノードのアンカーポイントに接続します。 現在のノードがシリアルデータ処理ノードなどのデータ処理ノードではなく、ダウンストリームアクションがパラメータ設定を必要とする場合、システムは自動的に対話型アクション設定ノードを挿入します。 説明 ソースノードのイベントは、開始アンカーポイントとしてのみスローされます。ターゲットノードのアクションは、ターゲットアンカーポイントとしてのみトリガーされます。 |
対話型アクション構成ノードの追加 | ポインタを行の上に移動してアイコンをクリックすると
| |
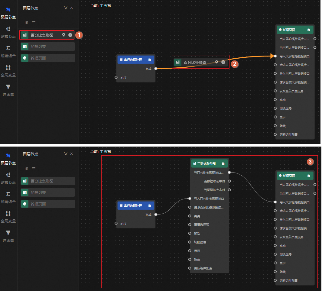
ワイヤにノードを挿入する | 左側のパネルでノードをドラッグアンドドロップして、ラインに追加できます。 ノードが追加された後、システムは、ノードの上流および下流の関係に自動的に適応する。 以下の図は一例です。 | |
自動的にフォロー | ワイヤ上の相互作用構成ノードの移動モードを設定するために使用されます。
| |
自動レイアウト | システムは、複数の選択されたノードとラインの自動レイアウトをサポートします (ボックスまたはグループで選択できます) 。つまり、自動的に位置を計算し、最も合理的な位置配置を提示します。 | |
有効化 /無効化 | 対象のワイヤを右クリックし、現在のワイヤを有効にするかどうかを選択します。 ノードデータまたは実行ロジックが有効になっている場合にのみ、ノードデータまたは実行ロジックは、接続に基づいて上流ノードと下流ノードとの間で送信される。 接続が無効になっている場合は、破線に変わります。 | |
ロギング /ロギング解除 | 対象の行を右クリックして、現在の行のログデータを記録するかどうかを選択します。 ログデータは、関連する操作をトレースするために使用されます。 ロギングを有効にすると、行が赤に変わります。 | |
選択済みの削除 | 行を右クリックし、[選択した削除] を選択して、ブループリントキャンバスから行を削除します。 重要
|
てノードをメインキャンバスに追加します。 ノードをメインキャンバスにドラッグすることもできます。 ノードを追加したら、メインキャンバスのノードをクリックします。 右側のウィンドウでノード情報を設定できます。 詳細は、「
、サムネイルを表示または非表示にできます。 スケールバーまたはパーセンテージを使用して、ノードの表示サイズを調整することもできます。 

、シリアルデータ処理ノードである対話構成ノードを追加できます。 ノードが追加されると、接続はアイコンに
変わります。 アイコンをクリックすると、右側のペインでノードのインタラクション動作を設定できます。 

