本文為您介紹DataV-Board 7.0(資料看板)藍圖編輯器的介面布局及操作詳情,協助您快速上手使用藍圖編輯器配置組件互動。
進入藍圖編輯器
登入DataV控制台。
在全部應用介面,滑鼠移至上方至目標看板,單擊編輯。
在資料看板的編輯頁面,單擊頂部功能表列的
表徵圖,即可進入藍圖編輯器。
當組件被添加至畫布編輯器後,列表會同步展示當前看板已使用的組件。若組件間存在業務互動,您可將所需組件拖拽至藍圖編輯器的主畫布,配置互動行為。
介面布局
DataV-Board 7.0的藍圖編輯器介面布局如下。
藍圖編輯器的介面功能概要介紹如下表。
序號 | 描述 | 操作詳情 |
1 | 工具列,用於切換畫布編輯器、搜尋節點、控制是否展示右側面板、開啟參數提示、切換介面背景顏色、查看錯誤資訊、新增快照、預覽及發布看板等。 | |
2 | 藍圖編輯器配置互動行為的主體對象,可添加至主畫布進行編輯。包括:
| |
3 | 包含藍圖工具列和主畫布操作頁面,用於配置、展示組件間的互動關係,可通過拖拽、連線等方式進行編輯。 | |
4 | 右側面板,單擊對應節點,即可展示相應配置面板,進行相關功能的參數配置。 說明 不同節點或錨點的配置項存在差異,具體請以實際介面為準。 | 不涉及 |
5 | 主畫布的縮圖,可放大/縮小主畫布介面,或通過滑鼠拖動,移動主畫布的呈現視角。 | 不涉及 |
6 | 藍圖編輯器相關操作的快速鍵,可在主畫布右下角查看。 說明 Windows系統使用 | 不涉及 |
操作介紹
全域搜尋
在藍圖編輯器的主畫布上方單擊搜尋,進入搜尋面板,使用全域搜尋功能。
搜尋功能支援根據首碼匹配不同內容。
輸入>符號,可以搜尋指令類內容,包括但不限於適配畫布、添加編組和切換選中模式等。
輸入+符號,可以搜尋藍圖中的節點,單擊即可添加至主畫布中。
輸入/符號,可以搜尋當前藍圖頁面的藍圖節點,單擊即可快速定位。
搜尋邏輯根據關鍵字篩選,若待搜尋內容存在以上3種符號的一個或多個,也會被篩選出來。
節點操作
在左側的節點面板,可執行檔操作如下。
下表中涉及的部分表徵圖,需滑鼠移至上方至節點/錨點才會展示,具體請以實際介面為準。
類型 | 操作 |
圖層節點 | 在圖層節點面板,可查看從畫布編輯器匯入的所有組件。您可按需執行篩選節點、在畫布編輯器中快速定位當前節點、添加節點至主畫布、移動當前節點至主畫布中心位置等操作。 在主畫布單擊相應圖層節點,可在右側面板配置節點資訊,詳情請參見配置圖層節點。 |
邏輯節點 | 邏輯節點面板,包含全域節點、條件判斷、串列資料處理等多種邏輯處理節點,滑鼠移至上方至相應節點,單擊 |
邏輯組合 | 在邏輯組合面板,可查看已建立的邏輯組合列表。您可按需執行建立、編輯、刪除、下鑽邏輯組合,以及將當前邏輯組合添加至主畫布等操作。 在主畫布單擊相應邏輯組合,可在右側面板配置錨點資訊,詳情請參見邏輯組合配置。 |
全域變數 | 在全域變數面板,可查看已建立的全域變數列表,並按需執行全域變數的新增、配置處理邏輯、編輯名稱、複製、單個刪除、添加至畫布、跨專案複製、大量刪除等操作。詳情請參見全域變數配置、全域變數使用。 |
過濾器 | 在過濾器面板,可查看已建立的過濾器列表,並按需執行過濾器的新增、配置處理邏輯、編輯名稱、單個刪除、搜尋、大量刪除等操作。詳情請參見過濾器在藍圖中的應用。 |
藍圖工具列
在藍圖編輯器介面中,主畫布上方的工具列為您提供便捷的操作功能。

操作 | 描述 |
可更新節點 | 若已添加至藍圖編輯器的元件節點在畫布編輯器中被更新時,介面將自動識別並提供批次更新選項。
|
節點失效 | 若已添加至藍圖編輯器的元件節點在畫布編輯器的圖層中被刪除時,介面將自動識別並提供批量清除選項。
|
通用 | 選中節點後,藍圖工具列支援對節點的快速編輯操作,包括複製、粘貼、自動布局和刪除。
|
適配畫布 | 單擊選中的節點/全部節點,可將節點移動至畫布中心位置(即水平垂直置中)。 |
編組 | 當節點間邏輯關係複雜時,您可以將功能相關的節點進行分組,藍圖工具列提供便捷的添加編組和移出編組功能。
|
主畫布操作
在藍圖編輯器的主畫布中,您可對畫布、節點及連線執行如下操作。
類型 | 操作 | 描述 |
畫布 | 移動畫布 | 在單選模式下,滑鼠左鍵單擊畫布空白處移動,即可全域移動畫布。 |
縮放畫布 | 在畫布左下角,可通過移動縮圖調整節點在畫布中的位置(單擊 | |
節點 | 移動節點 | 滑鼠左鍵單擊某個節點,拖動即可。 |
跳轉畫布並選中 | 按右鍵指定節點,選擇跳轉畫布並選中,可返回畫布編輯器編輯當前組件。 說明 僅圖層節點支援執行該操作。 | |
選中內容適配畫布 | 按右鍵指定節點,選擇選中內容適配畫布,可將當前節點移動至畫布中心位置(即水平垂直置中)。 | |
刪除選中 | 按右鍵指定節點,選擇刪除選中,可將當前節點從藍圖畫布中移除。 重要 移除節點時,會同時移除選中的連線,且無法恢複,請謹慎操作。 | |
添加編組 | 當藍圖中節點間的邏輯較為複雜時,可將邏輯相似的節點進行編組,方便查看和使用。 按右鍵目標節點,選擇添加編組,可產生一個編組框。您可將所需節點移動至編組框內,移動後系統將自動調整編組框大小。後續拖動編組框即可同時移動編組框內所有節點。 滑鼠移至上方至編組框即可執行如下操作:
重要 解除編組、刪除節點均為無法復原操作,請謹慎執行。 | |
向上尋找/向下尋找 | 按右鍵目標節點,選擇向上尋找或向下尋找,可查看當前節點關聯的上下遊節點。 | |
選擇關聯邊 | 按右鍵目標節點,單擊選擇關聯邊,可查看當前節點所有關聯的連線。 | |
添加說明/刪除說明 | 按右鍵目標節點,單擊添加說明或刪除說明,可為當前節點添加/刪除描述資訊。 | |
大量操作節點 | 您可在畫布中選中多個節點或通過快速鍵框選,執行產生節點群組、自動布局、大量刪除等操作。 重要 移除節點時,會同時移除選中的連線,且無法恢複,請謹慎操作。
| |
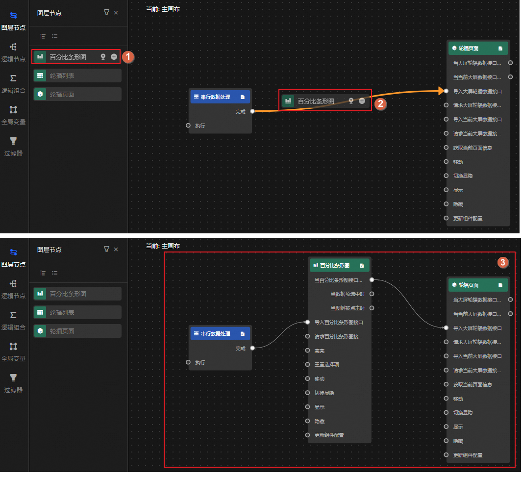
連線 | 連線 | 可使用連線觸發兩個節點之間的資料互動。單擊源節點的錨點,拖出一條連線,串連至目標節點的錨點上。 連線時,若當前節點不為資料處理類節點(例如,串列資料處理節點),且下遊動作需要參數配置,則系統會自動插入互動動作配置節點。 說明 源節點的事件只能拋出,作為起始錨點;目標節點的動作只能被觸發,作為目標錨點。 |
添加互動動作配置節點 | 可將滑鼠移至上方至連線上,單擊
| |
連線上插入節點 | 可通過拖拽方式,將左側面板的節點添加至連線上,添加後,系統將自動適配當前相關節點的上下遊關係。如下圖樣本。 | |
自動跟隨 | 用於設定連線上互動動作配置節點的移動模式:
| |
自動布局 | 系統支援對選中的多個節點、線(可通過框選或編組選中)進行自動布局,即自動進行位置計算,呈現最合理的位置編排。 | |
啟用/禁用 | 按右鍵目標連線,可選擇是否啟用當前連線。啟用後,節點資料或執行邏輯才會根據連線在上下遊間傳遞。連線若被禁用,會變更為虛線。 | |
記錄日誌/取消記錄日誌 | 按右鍵目標連線,可選擇是否記錄當前連線的日誌資料。日誌資料用於追溯相關操作行為,開啟記錄,連線會變更為紅色。 | |
刪除選中 | 按右鍵目標連線,選擇刪除選中,可將該連線從藍圖畫布中刪除。 重要
|
表徵圖,即可將該節點添加至主畫布。您也可直接將相應節點通過拖動方式添加至主畫布。添加節點後,在主畫布單擊該節點,可在右側面板配置節點資訊,詳情請參見

表徵圖複製節點至剪貼簿;單擊
表徵圖粘貼已經複製的節點。支援跨專案操作。
表徵圖會自動進行節點位置計算,呈現最合理的位置編排。
表徵圖會移除已選中的節點。
表徵圖,添加選中的節點至編組中。
表徵圖,將選中的節點移出編組框。
表徵圖,可顯示或隱藏縮圖),通過比例尺/百分比調整節點的顯示大小。

表徵圖,添加互動動作配置節點(本質為串列資料處理節點),用於處理上下遊訊息格式轉換。添加後,連線上將變更為

