在藍圖編輯器中,全域變數是在整個藍圖範圍內共用和使用的變數,用於實現組件之間的參數傳遞。其值可以在運行時動態更新,從而實現互動邏輯的動態響應。本文介紹全域變數的概念及其在藍圖編輯器的使用方法。
準備工作
前提條件
已經建立PC端資料看板專案。
進入全域變數頁面
登入DataV控制台。
在全部應用介面,滑鼠移至上方至目標看板,單擊編輯。
在資料看板的編輯頁面,單擊頂部功能表列的
表徵圖,進入藍圖編輯器,單擊主畫布左側全域變數,顯示全域變數配置。
配置全域變數
建立全域變數
單擊建立變數,根據如下欄位,組態變數說明。
參數 | 說明 |
變數名 | 全域變數的名稱。 |
描述 | 全域變數的描述資訊。 |
來源 | 全域變數的來源,包括靜態值、資料來源請求和從 url 查詢條件擷取。 說明 不同來源類型使用方式,請參見全域變數。 |
初始值 | 全域變數初始預設值。 |
過濾器 | 可選,通過添加資料過濾器進一步篩選所需資料。詳情請參見過濾器配置與使用。 |
資料響應結果 | 在全域變數的參數設定完成後,系統的響應結果,不同的變數類型響應結果不同。 |
受控模式 | 開啟後,變數初始值無效。 |
自動更新 | 開啟後,可設定動態輪詢,還可以手動輸入輪詢的時間頻次。 |
管理全域變數
單擊已建立的全域變數名稱,可以展開或收合該變數的詳細資料。
滑鼠懸浮在變數上時,單擊變數右側的
表徵圖,對變數進行重新命名操作。滑鼠懸浮在變數上時,單擊變數右側的
表徵圖,對變數進行複製操作。滑鼠懸浮在變數上時,單擊變數右側的
表徵圖,對變數進行刪除操作。滑鼠懸浮在變數上時,單擊變數右側的
表徵圖,添加變數到藍圖主畫布中。重要刪除變數無法恢複,請謹慎操作。
刪除變數前,需要取值 (Dereference)當前變數,詳情請參見組件互動配置。
使用全域變數
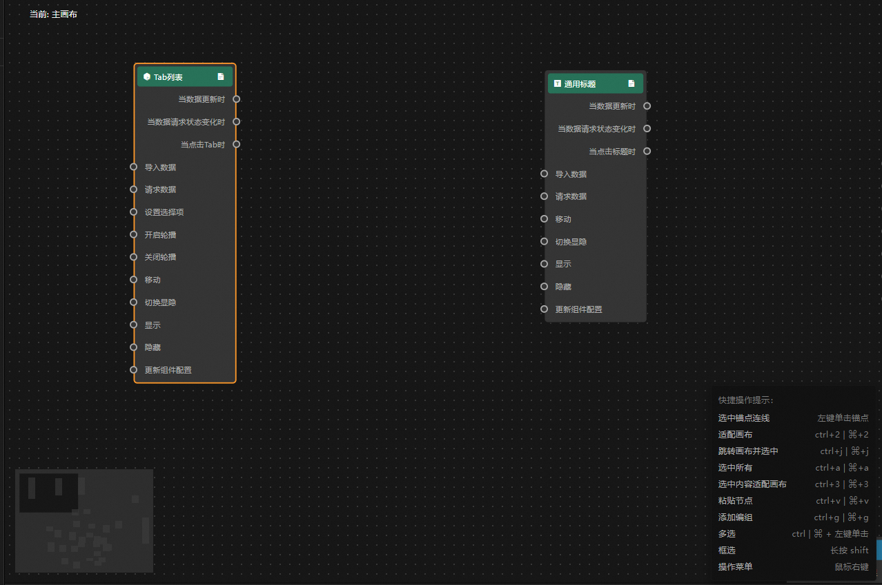
在主畫布中添加需要使用的圖層,單擊頂部功能表列中的
表徵圖進入藍圖編輯器。樣本中使用Tab列表和通用標題組件。
單擊左側導覽列的全域變數,進入全域變數頁面。
在全域變數列表中,建立全域變數。
單擊
表徵圖,將全域變數添加到藍圖主畫布中並連線。例如:通過點擊Tab列表,將事件傳遞給全域變數,經過全域變數處理後,處理後的資料將通過資料介面匯入通用標題組件中。
預覽或發布當前資料看板,查看互動效果。

相關案例
您可以參考以下案例瞭解更多全域變數能力: