邏輯組合是通過可視化方式封裝和複用節點串連的互動邏輯系統,用於構建資料驅動的動態互動效果。本文將詳細介紹其新增、配置和管理等核心功能。
使用須知
添加到主畫布的邏輯節點與邏輯組合是參考關聯性,修改邏輯組合的名字、內容,均會影響主畫布上所有的邏輯節點。
前提條件
進入邏輯組合
登入DataV控制台。
在全部應用介面,滑鼠移至上方至目標看板,單擊編輯。
在資料看板的編輯頁面,單擊頂部功能表列的
表徵圖,進入藍圖編輯器,單擊主畫布左側的邏輯組合,顯示邏輯組合配置。
新增邏輯組合
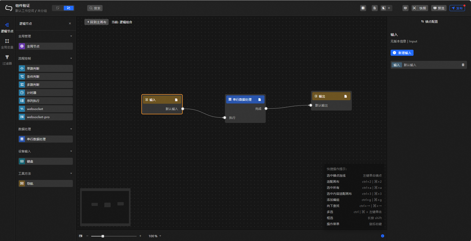
單擊藍圖編輯器中的,邏輯組合畫布中將出現輸入和輸出兩個組件。
可選,單擊輸入組件後,可在右側錨點配置面板中新增輸入錨點;單擊輸出組件後,可在右側錨點配置面板中新增輸出錨點。
單擊左側導覽列的邏輯節點,進入邏輯節點頁面添加需要的邏輯節點。例如:串列資料處理節點。
如圖串連節點,設定資料處理方法後,完成新增邏輯組合操作。

單擊畫布頂部的回到主畫布,可以返回畫布編輯頁。
管理邏輯組合
重新命名邏輯組合
在邏輯組合頁面中,滑鼠移至上方至目標邏輯組合上,單擊
表徵圖重新命名邏輯組合。
刪除邏輯組合
在邏輯組合頁面中,滑鼠移至上方至目標邏輯組合上,單擊
表徵圖刪除邏輯組合。
邏輯組合刪除後無法恢複,請謹慎操作。
下鑽邏輯組合
在邏輯組合頁面中,滑鼠移至上方至目標邏輯組合上,單擊
表徵圖,下鑽到邏輯組合畫布中。
添加到藍圖主畫布
在邏輯組合頁面中,滑鼠移至上方至目標邏輯組合上,單擊
表徵圖,將邏輯組合添加到藍圖主畫布中。
使用邏輯組合
在主畫布中添加需要使用的圖層節點,樣本中使用數字翻牌器和柱狀圖節點。
單擊頂部功能表列中的
表徵圖,進入藍圖編輯器,添加圖層節點到藍圖畫布中。單擊藍圖編輯器中的,進入邏輯組合畫布中,配置需要添加的邏輯節點。樣本中添加計時器節點,並將延遲時間配置為2秒。

配置完成後,單擊回到主畫布,進入藍圖主畫布編輯頁。
在邏輯組合列表中,單擊
表徵圖,將已完成的邏輯組合添加到藍圖主畫布中。在主畫布中配置藍圖編輯器,如下圖所示:
實現效果:當點擊翻牌器時,計時器開始計時,2秒後計時結束,切換柱狀圖的顯隱效果。

預覽或發布當前資料看板,查看互動效果。
