本文樣本將雲資料庫RDS MySQL儲存的使用者資料接入DataV-Board 7.0(資料看板),通過空白畫布建立PC端資料看板,使用折線圖、輪播列表、通用標題等組件進行資料適配及可視化展示分析,實現企業經營大屏的搭建。
概述
樣本資料僅用於展示及體驗產品功能,實際業務使用時,請以您的真實資料為準。
架構說明
按照本文提供的配置完成部署後,搭建的運行環境將與下圖的架構相似。實際部署時,您也可根據具體的資源規劃調整配置。
效果展示
按照本文提供的配置完成部署後,將產生如下效果的資料看板。
資料看板涉及的配置較多,不同配置最終產生的看板存在差異,本文僅用於瞭解相關功能及操作流程,實際效果請以您的操作為準。
準備工作
雲資料庫RDS MySQL側
樣本在華東1(杭州)地區建立執行個體,且使用平台自動建立的專用網路及交換器。
本文樣本建立內容如下:
資料庫帳號:
user_test。資料庫名稱:
mysqltest。樣本資料:在
mysqltest資料庫建立一個賬單表Bill,並產生100條類比賬單資料,日期範圍設定在2023年1月1號~2023年1月10號之間。
配置白名單。
為確保在DataV-Board 7.0建立資料來源時能正常訪問RDS MySQL執行個體,您需將RDS MySQL資料庫所在地區的白名單IP地址,添加至執行個體白名單中。
本文樣本資料庫部署在華東1(杭州)地區,且使用內網VPC網路,因此需添加的白名單為
100.104.70.0/24。
您也可根據業務需要配置執行個體及資料庫資訊。
DataV-Board 7.0側
資料來源的核心參數配置如下。
參數
描述
類型
選擇RDS MySQL,網路類型選擇內網的華東1(即杭州地區)。
名稱
自訂資料來源名稱。本文樣本為
mysql_data。VPC ID及VPC執行個體ID
VPC ID:RDS MySQL執行個體所綁定的專用網路ID。
VPC執行個體ID:RDS MySQL執行個體ID。
您可進入RDS執行個體列表查看。

網域名稱及連接埠
網域名稱:RDS MySQL執行個體所綁定專用網路的內網地址。
連接埠:RDS MySQL執行個體所綁定專用網路的內網連接埠。
您可在RDS執行個體列表,單擊目標執行個體名稱,進入執行個體詳情頁,按下圖步驟查看。

使用者名稱及密碼
資料庫登入帳號及密碼。本樣本資料庫帳號為
user_test,密碼為您自訂的資料庫密碼。資料庫
單擊擷取資料列表,在下拉框選擇已建立的資料庫。本樣本為
mysqltest。
步驟一:建立資料看板
建立資料看板。
單擊。
在空白看板上單擊建立看板。
輸入看板名稱,使用預設的專案分組,單擊建立看板。
本樣本看板名稱為
mysql_display。
看板建立後,將自動跳轉至畫布編輯器頁面,您可按需接入資料來源並配置畫布資訊。
畫布尺寸預設為1920*1080,您可在畫布編輯器右側的頁面配置地區按需調整。
步驟二:添加並配置組件
您需先確定接入資料的組件,後續會通過該組件適配資料並配置展示樣式。本文以折線圖、輪播列表、通用標題組件為例,展示如何接入資料,具體操作如下。
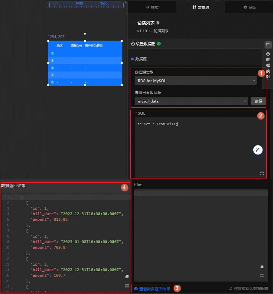
使用輪播列表接入資料
使用通用標題
步驟三:預覽資料看板
組件配置完成後,單擊看板編輯頁面右上方的預覽,即可預覽資料看板的效果。您也可在看板編輯頁面,按需拖動組件,調整組件在資料看板中的位置、大小等布局資訊。
樣本產生的看板如下。
步驟四:發布及部署資料看板
資料看板建立完成後,需將其發布上線,部署至相關裝置使用。
單擊看板編輯頁面右上方的發布,選擇發布大屏。
擷取看板訪問資訊並配置訪問限制。
發布後,您可在看板編輯頁面右上方單擊發行,擷取訪問資訊並配置存取權限。

支援通過二維碼、連結地址等方式訪問。
可按需配置存取權限(例如,密碼驗證、通過Token驗證)。通常,如需與其他系統整合并控制存取權限,可開啟Token驗證。
可在發布快照地區,查詢看板發布版本,也可執行新增版本、復原至歷史版本等管理操作。
擷取看板訪問資訊後(例如,訪問地址),您可將其投放至渲染主機、PC、手機等裝置進行訪問。
步驟五:投屏展示資料看板
資料看板發布後,您可進入可視化應用中心,投屏展示看板。
進入可視化應用中心。
在介面頂部導覽列,單擊右側的可視化應用中心。
按下圖操作建立示範預案並投屏展示。

相關文檔
更多看板的建立方式,請參見使用模板建立PC端看板。
更多看板的配置操作(例如,組件配置、藍圖應用、全域變數),請參見可視化工作台。











