This topic describes the differences between the Import Data API and the Request Data API in Blueprint Editor.
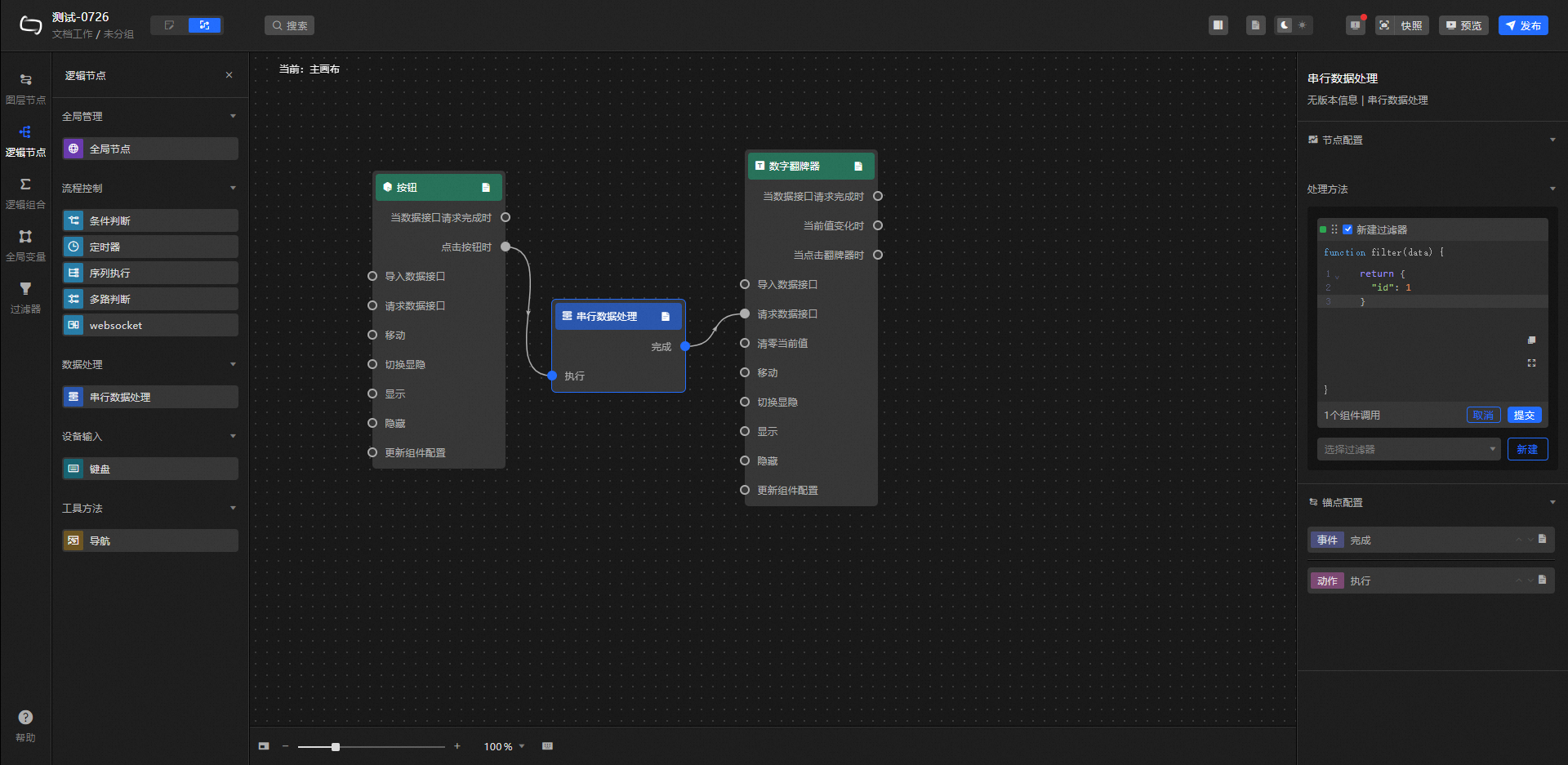
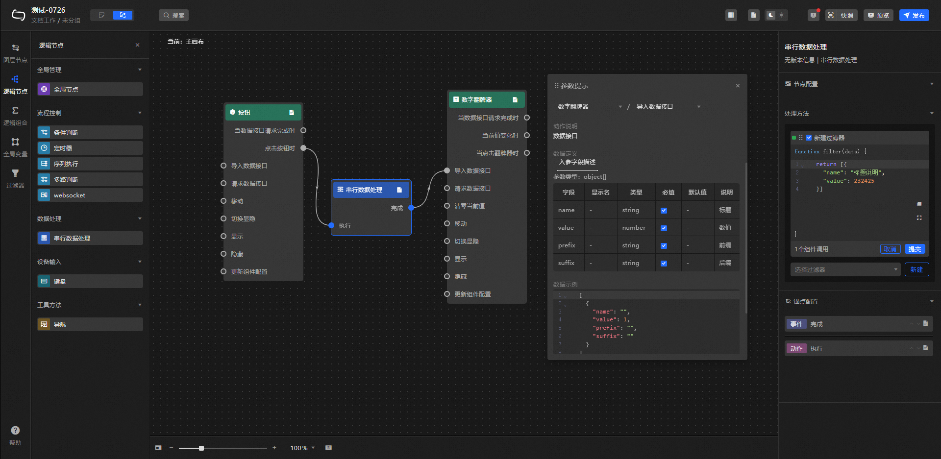
Interface difference diagram

Interface differences in detail
Request Data: Requests server data again. The data sent by the upstream data processing node or layer node is used as a parameter. For example, if the digital card board is configured with the API data source as
https://api.testand the data passed to the request data interface action as{ id:"1" }, the final request interface ishttps://api.test?id=1. For more information about the sample blueprint request interface, see Implement dynamic parameters.Data source configuration example

Request Data Interface Example

Import data interface: according to the component drawing format, after processing data import components, re-draw. You do not need to re-request data from the server. For example, the digital flip board component imports the data interface, and the serial data processing node transfers the value as shown in the following example.
[ { "name": "", // Optional field, which can be null "value":232425 } ]
Import data interface, no data filter is executed.
Request data interface, the data returned by the server will be filtered.