Anda dapat menghubungkan database lokal ke Alibaba Cloud menggunakan VPN Gateway, Express Connect, atau Smart Access Gateway.
Ikhtisar
Gunakan VPN Gateway, Express Connect, Smart Access Gateway, Cloud Enterprise Network (CEN), atau Database Gateway untuk membangun koneksi privat antara pusat data Anda dan virtual private cloud (VPC) di Alibaba Cloud. Database lokal Anda dapat berkomunikasi dengan Data Transmission Service (DTS) melalui koneksi privat ini, memungkinkan Anda memperluas infrastruktur TI lokal ke Alibaba Cloud. Manfaatkan sumber daya komputasi, penyimpanan, jaringan, dan CDN yang besar dari Alibaba Cloud untuk menangani beban kerja fluktuatif serta meningkatkan stabilitas aplikasi.

Solusi
Solusi | Deskripsi |
VPN Gateway | Anda dapat menggunakan VPN Gateway untuk membangun koneksi IPsec-VPN antara pusat data dan VPC. Arsitektur hot-standby dari VPN Gateway memastikan failover otomatis dalam hitungan detik. Koneksi VPN dibangun melalui Internet. Latensi dan ketersediaan koneksi VPN Anda bergantung pada kualitas Internet. Jika Anda tidak memerlukan latensi jaringan rendah, kami merekomendasikan Anda menggunakan VPN Gateway. Untuk informasi lebih lanjut, lihat Menghubungkan pusat data ke VPC dengan menggunakan fungsi IPsec-VPN. |
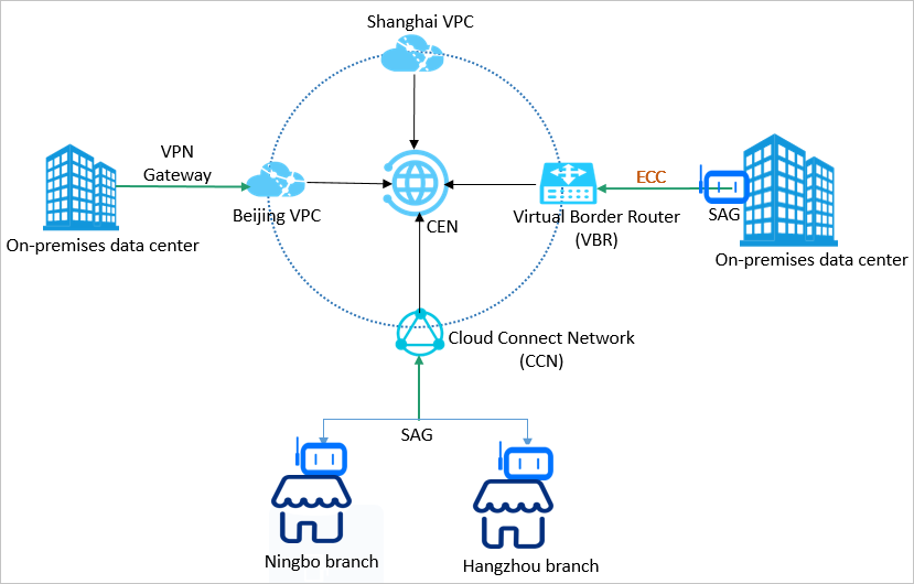
Express Connect |
|
Smart Access Gateway | Smart Access Gateway menyediakan solusi end-to-end untuk menghubungkan jaringan lokal ke Alibaba Cloud. Smart Access Gateway memungkinkan perusahaan membangun koneksi terenkripsi dengan VPC terdekat melalui Internet. Layanan ini menawarkan kecerdasan, keandalan, dan keamanan tinggi. Smart Access Gateway juga mudah dikonfigurasi dan hemat biaya. Kami merekomendasikan Anda menggunakan Smart Access Gateway jika Anda perlu menghubungkan beberapa situs cabang lokal ke Alibaba Cloud. Untuk informasi lebih lanjut, lihat Menghubungkan jaringan lokal di luar Tiongkok Daratan ke Alibaba Cloud. |
CEN | CEN memungkinkan Anda membangun hybrid cloud dan jaringan global di mana sistem bisnis terdistribusi dapat diterapkan. Anda dapat menghubungkan jaringan yang berbeda dengan menambahkan jaringan ke instance CEN. Untuk informasi lebih lanjut, lihat Tutorial CEN. |
Database Gateway | Database Gateway memungkinkan Anda menghubungkan database lokal atau database cloud pihak ketiga ke Alibaba Cloud tanpa perlu membuka port ke Internet. Untuk informasi lebih lanjut, lihat Menghubungkan database lokal atau database cloud pihak ketiga ke Alibaba Cloud dengan menggunakan Database Gateway. |
Referensi
Anda dapat menggunakan database yang dibuat pengguna sebagai database sumber atau tujuan. Persiapan berbeda diperlukan tergantung pada skenario. Pilih tipe instans yang sesuai saat mengonfigurasi tugas. Untuk informasi lebih lanjut, lihat Ikhtisar Persiapan.