为了规范开发者提交格式,平台提供检查服务,支持自定义规则,对未推送提交检查。本文主要介绍了如何创建推送规则,以及触发规则后的展示。
创建推送规则
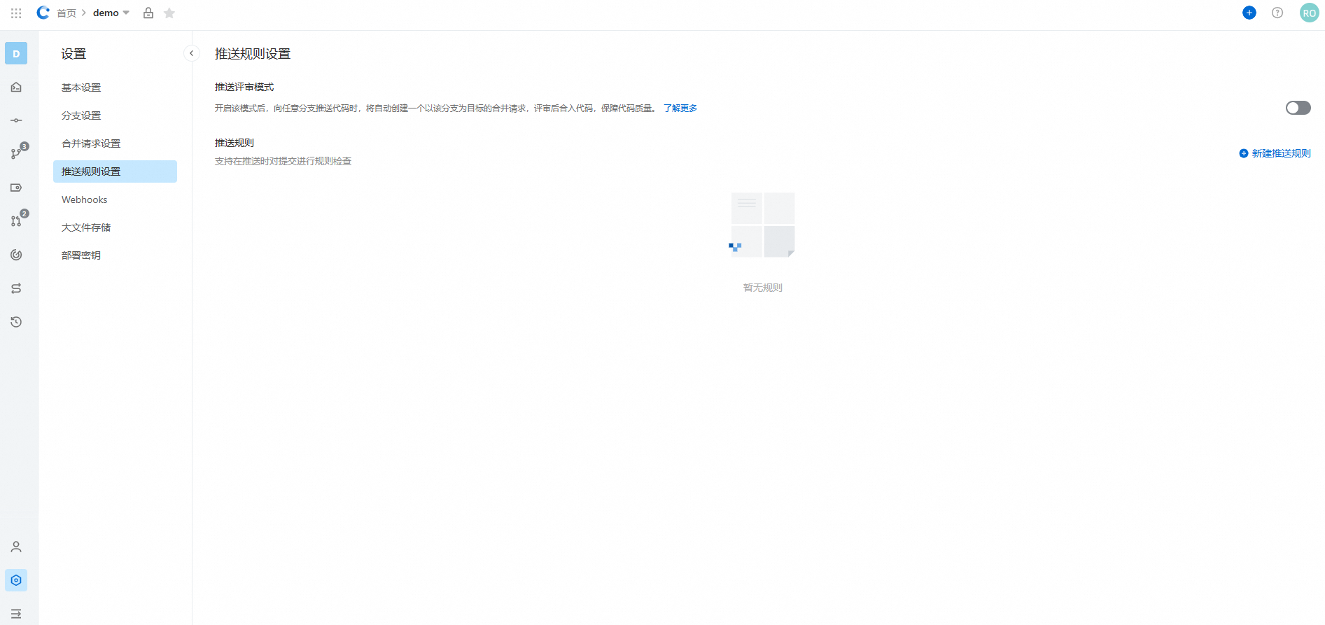
作为库管理员,点击左下角设置进入代码库设置页面,找到推送规则设置。

单击新建推送规则,设置规则参数。
重要仅支持针对全库所有分支启用检查规则。
提交注释:即 Commit message,需符合正则表达式才允许推送,为空表示允许所有提交注释。
提交邮箱:即
git config设置的邮箱,需符合正则表达式才允许推送,为空表示允许所有邮箱。禁止强制推送(Force Push):强制推送会覆盖远程代码,可能造成代码和提交记录丢失,需谨慎使用。如希望排查是否因为成员强制推送导致提交记录丢失,可通过代码库动态筛查强制推送事件以追溯操作人。
为了避免由于强制推送导致的代码丢失问题,可以通过开启禁止强制推送对操作进行限制。
开启禁止强制推送后,若本地代码和远端存在分叉,无法通过 git push -f 强行推送本地代码,避免服务端代码被覆盖。
说明当已开启禁止强制推送,但是本地代码和远端服务器代码无分叉时,此时即使使用 git push -f 命令进行推送,效果也和
git push一致,可以成功推送。代码属主检查:在开始使用 Git 进行版本管理之前,需要先进行用户配置。
git config --global user.name "您的名字" git config --global user.email "您的邮箱"
提交记录的作者(Author)与提交者(Committer)的区别
Git 允许重写历史或代表他人提交代码:为保证代码贡献统计的准确性,提交代码时应确保作者(Author)与当前登录用户一致,以正确反映代码的实际贡献者。
通常情况下,提交者 Committer 并不对用户暴露:只有指定
git log --format(例如format=fuller)时才会展示。提交者代表着这个提交记录Commit最终提交的人(提交时git config user.name及git config user.email)。在使用
git commit命令时,可以通过 `author` 参数指定提交记录的贡献者:在开源项目中,即使未直接使用某人的代码但采用了其创意,也应将其列为作者以示尊重。初始提交的Author和Committer通常是同一人。但使用如`git cherry-pick`、`git rebase`等命令重写提交历史时,Author保持不变,而Committer变更为执行操作的人。简单来说,Author是原始贡献者,Committer是生成提交的人。Codeup支持针对Author和Committer对当前登录用户已验证的主邮箱做检查:若邮箱信息无法匹配,可警告或限制推送,确保代码贡献属主准确,避免因用户匹配失败导致贡献量计算失真。
继承组织级规则
继承自组织的规则不可编辑和删除,仅支持查看,如需修改请联系组织管理员。
推送时检查
假设规则设置如下。检查规则:检查作者;限制级别:仅警告。

页面操作
当提交时注释不符合已设置的规则时,提交将被拒绝。

当提交邮箱不符合规则时,提交也会被拒绝。

合并请求时同理。