一、接入后效果
成功配置后,您的组织用户将能够在 Microsoft Teams 中访问【阿里云专属服务】应用,在应用内与TAM实时沟通、接收工单通知、追踪服务进度,享受无缝集成的专属支持体验。

二、准备工作
2.1 权限要求
在开始配置前,请确保您拥有以下权限:
• Microsoft 365 全局管理员权限 或 Azure AD 管理员权限
• Teams 管理员权限(用于发布应用)
2.2 环境要求
请确保您已准备好以下环境:
• 有效的 Microsoft 365 订阅
• 可访问 Azure 门户的网络环境
• 已安装 Microsoft Teams 桌面版或可使用 Teams 网页版
2.3 需要记录的信息
在配置过程中,您需要记录以下关键信息,请提前准备好记录工具:
• 应用程序(客户端)ID - Azure AD 应用注册后生成的应用程序(客户端)ID(3.1-步骤1获取)
• 目录(租户)ID - Azure AD 应用注册后所属的目录租户ID(3.1-步骤1获取)
• 客户端密钥 - Azure AD 客户端密钥值(3.1-步骤3获取)
• 作用域ID(GUID) - 添加范围时生成的作用域GUID(3.1-步骤5获取)
三、部署与配置流程
3.1 Azure AD 应用注册
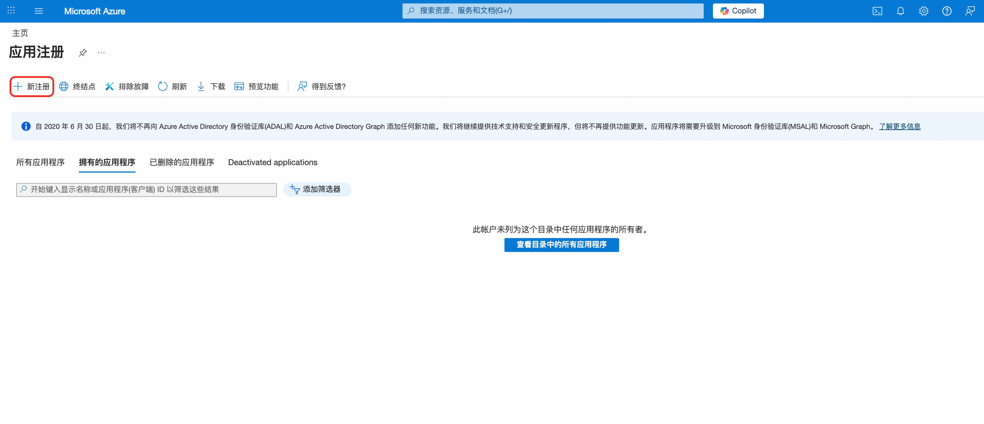
步骤 1:创建应用注册
1. 打开浏览器,访问 Azure 门户:https://portal.azure.com
2. 使用 Microsoft 365 管理员账户登录。
3. 在上方搜索栏中,搜索 应用注册。

4. 点击 + 新注册 按钮。

5. 填写注册表单:
• 名称: 阿里云专属服务(或其他您认为合适的名称)
• 支持的账户类型: 选择 仅此组织目录中的账户(仅单租户)
• 重定向 URI: 平台选择 Web,URL 暂时留空

6. 点击 注册 按钮完成创建。
7. 创建成功后,记录 应用程序(客户端)ID、目录(租户)ID。

步骤 2:配置身份验证
1. 在应用注册页面左侧导航栏中,点击 管理-Authentication (Preview)。

2. 在 Web > 重定向 URI 下,点击 添加 URI,添加以下地址(将 ${应用程序(客户端)ID} 替换为您的实际客户端 ID):
https://ailink.gts.work/teams/${应用程序(客户端)ID}
https://ailink.gts.work/teams/${应用程序(客户端)ID}/workbench
https://ailink.gts.work/thirdparty/teams/${应用程序(客户端)ID}/login
https://ailink.gts.work/thirdparty/teams/${应用程序(客户端)ID}/oauth2/callback
https://ailink.gts.work/teams/${应用程序(客户端)ID}/person/inviteToGroup
3. 在 隐式授权和混合流 部分,勾选以下选项:
• 访问令牌 (用于隐式流)
• ID 令牌 (用于隐式流和混合流)

4. 点击 保存 按钮。
步骤 3:创建客户端密钥
1. 在左侧导航栏中,点击 证书和密码。
2. 点击 + 新客户端密码。
3. 填写以下信息:
• 说明: Teams App Secret
• 过期时间: 选择适当的期限(建议 24 个月)
4. 点击 添加 按钮。

请立即复制生成的 值(Value),关闭页面后将无法再次查看。请将其保存为 客户端密钥。
步骤 4:配置 API 权限
1. 在左侧导航栏中,点击 API 权限。
2. 点击 + 添加权限。
3. 选择 Microsoft Graph。

4. 选择 委托权限。
5. 搜索并勾选 User.Read。
6. 点击 添加权限。

7. (可选)如果您拥有管理员权限,点击 为 [您的组织] 授予管理员同意。
步骤 5:公开 API
1. 在左侧导航栏中,点击 公开 API。
2. 设置应用程序 ID URI:
• 点击 添加 按钮
• 输入:api://ailink.gts.work/${应用程序(客户端)ID}
• 点击 保存

3. 添加范围:
• 点击 + 添加范围
• 填写以下信息:
作用域名称: access_as_user
谁可以同意: 管理员和用户
管理员同意显示名称: Teams 可以访问应用的 Web APIs
管理员同意说明: 允许 Teams 以当前用户身份调用应用的 Web APIs
用户同意显示名称: Teams 可以访问应用的 Web APIs 并代表您发出请求
用户同意描述: 允许 Teams 以您拥有的相同权限调用此应用的 Web APIs
7. 状态: 已启用
• 点击 添加范围
• 复制范围 ID(GUID)并保存为 作用域ID(GUID)

步骤 6:添加预授权客户端应用程序
1. 在 公开 API 页面,点击 + 添加客户端应用程序。
2. 依次添加以下客户端 ID(每次添加一个):
客户端 ID | 应用程序 |
1fec8e78-bce4-4aaf-ab1b-5451cc387264 | Teams Web |
5e3ce6c0-2b1f-4285-8d4b-75ee78787346 | Teams Desktop |
d3590ed6-52b3-4102-aeff-aad2292ab01c | Microsoft Office |
00000002-0000-0ff1-ce00-000000000000 | Office 365 Exchange Online |
bc59ab01-8403-45c6-8796-ac3ef710b3e3 | Outlook Desktop |
0ec893e0-5785-4de6-99da-4ed124e5296c | Outlook Web |
4765445b-32c6-49b0-83e6-1d93765276ca | Outlook Mobile |
4345a7b9-9a63-4910-a426-35363201d503 | Office Mobile |
3.对于每个客户端应用程序:
• 输入客户端 ID
• 勾选 access_as_user 范围
• 点击 添加应用程序

3.2 Teams开发者门户配置
步骤 1:访问 Teams 开发者门户
1. 打开浏览器,访问 Teams 开发者门户:https://dev.teams.microsoft.com
2. 使用相同的 Microsoft 365 管理员账户登录。
步骤 2:创建新应用
1. 在左侧导航栏中,点击 应用。
2. 点击 + 新建应用 按钮。
3. 输入应用名称:阿里云专属服务(或您认为合适的名称)
4. 点击 添加。

步骤 3:配置基本信息
1. 在应用编辑器中,进入 基本信息 部分。
2. 填写以下信息:
• 简称: 阿里云服务
• 全名: 阿里云专属服务
• 简短描述: 阿里云服务
• 完整描述: 阿里云专属服务
• 开发者名称: 您的公司名称
• 网站: https://yourcompany.com(您的公司网址)
• 隐私政策: https://yourcompany.com/privacy(您的公司网址)
• 使用条款: https://yourcompany.com/terms(您的公司网址)
• 应用程序(客户端)ID: 粘贴您的 应用程序(客户端)ID
3. 上传图标:
• 彩色图标: 上传 color.png(192x192 像素)
• 轮廓图标: 上传 outline.png(32x32 像素)
4. 设置强调色:#60A18E(或您偏好的颜色)
5. 点击 保存。

步骤 4:配置个人标签页
1. 在左侧导航栏 配置 下,点击 应用功能。
2. 点击 个人应用。
3. 点击 + 添加个人标签页。
4. 填写以下信息:
• 名称: 阿里云专属服务
• 实体 ID: 默认值
• 内容 URL: https://ailink.gts.work/teams/${应用程序(客户端)ID}/workbench
• 网站 URL: 留空或与内容 URL 相同
5. 点击 确认。


步骤 5:配置单点登录 (SSO)
1. 在左侧导航栏 配置 下,点击 单一登录。
2. 输入应用程序 ID URI:
• 此值必须与 Azure AD 中 公开 API 设置的值完全一致(您在步骤5中填入的值)
3. 点击 保存。

步骤 6:配置域
1. 在左侧导航栏 配置 下,点击 域。
2. 点击 + 添加域。
3. 输入ailink.gts.work(不含 https://)
4. 点击 添加。

四、发布与分发应用
4.1 验证应用
1. 在开发者门户中,点击左侧导航栏的 发布。
2. 点击 应用验证。
3. 门户将自动验证您的应用。
4. 根据验证报告修复任何错误。

4.2 提交到组织应用目录
1. 验证通过后,点击 发布到组织。
2. 您的应用将被提交到组织的应用目录。
3. 记录已发布应用的 ID 以备后用。


4.3 管理员审批(如需要)
1.如果您的组织需要管理员审批:
• 访问 Teams 管理中心:https://admin.teams.microsoft.com
• 使用 Teams 管理员账户登录。
• 导航至 Teams 应用 > 管理应用。
• 找到您的应用(可能在 待审批 中)。
• 点击应用名称。
2.点击 允许 或 发布。


五、安装和测试
5.1 阿里云官网-企业增值服务台配置
1. 打开 阿里云增值服务台 - 我的专家服务- 渠道管理 - 添加渠道 - Teams。
2. 将以下配置填入到配置项中(注意替换成您真实的配置项):
{
"appId": "{应用程序(客户端)ID}",
"appSecret": "{客户端密钥}",
"tenantId": "{目录(租户)ID}",
"teamsPublishedAppId": "{作用域ID(GUID)}"
}


5.2 安装应用
1. 打开 Microsoft Teams(网页版或桌面版)。
2. 点击左侧导航栏的 应用。
3. 点击 为组织构建 部分。
4. 找到 阿里云专属服务 应用。
5. 点击 添加 完成安装。

5.3 验证功能
1. 安装完成后,应用将出现在 Teams 左侧导航栏。
2. 点击应用图标,验证是否能正常加载 Workbench 页面。
3. 测试单点登录功能是否正常。
如遇任何其他问题,请联系您的阿里云技术服务经理(TAM)获取协助。