通過主機名稱重新整理緩衝,可以清除與指定主機名稱匹配的所有緩衝資源。支援快速批量重新整理多個主機名稱下的緩衝。
適用情境
批次更新網站多個網域名稱下的所有緩衝內容。
快速清除特定主機名稱下的所有緩衝內容。
操作步驟
在ESA控制台選擇網站管理,在網站列單擊目標網站。
在左側導覽列,選擇。
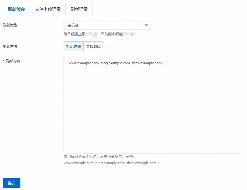
在重新整理緩衝頁簽,配置重新整理規則。
重新整理類型:選擇主機名稱。
重新整理方法:支援標記到期和直接刪除兩種方法。
重新整理方法
說明
標記到期
節點將按以下流程處理:
ESA節點發送攜帶
If-Modified-Since請求標題的回源請求;來源站點伺服器比對檔案修改時間;
若檔案未修改,來源站點將返回 304 狀態代碼,ESA節點可以複用已有的快取檔案來響應用戶端請求;
若檔案已修改,來源站點將返回 200 狀態代碼,並且返回最新的檔案;ESA節點將最新的檔案返回給用戶端,並且緩衝該資源。
直接刪除
如果使用者請求的內容匹配到了待重新整理的資源,ESA節點將會直接回源拉取新資源返回給使用者,並重新緩衝該資源。
重新整理內容:在輸入框中輸入待重新整理的主機名稱,使用英文半形逗號
,分隔,不支援萬用字元。樣本:www.example.com,blog.example.com,shop.example.com

單擊提交。
查看重新整理進度。
提交重新整理任務後,您可以在重新整理記錄頁簽中查看資源重新整理的詳細記錄和進度。重新整理進度為100%,表示重新整理任務執行完成。重新整理數量多會影響重新整理進度,請您耐心等待。
不同套餐的支援情況
功能項 | Entrance | Pro | Premium | Enterprise |
每日額度上限 | 100次 | 1000次 | 2000次 |