在使用Container Compute Service (ACS)算力時,您無需深入瞭解底層硬體,也無需涉及GPU節點管理和配置即可開箱即用。ACS部署簡單、支援隨用隨付,非常適合用於LLM推理任務,可以有效降低推理成本。本文介紹如何使用ACS GPU算力通過deepgpu-comfyui外掛程式加速Wan2.1視頻產生。
背景資訊
ComfyUI
ComfyUI是一個基於 節點(Node-based) 的圖形化使用者介面(GUI),專為運行和定製 Stable Diffusion(一種主流的文本產生映像模型)而設計。它通過可視化的流程圖(Workflow)方式,讓使用者以拖拽節點的方式構建複雜的映像產生流程,而無需直接編寫代碼。
Wanx模型
萬相(Tongyi Wanxiang)是由阿里巴巴通義實驗室研發的AI繪畫與文生圖(AIGC)大模型,屬於“千問”大模型系列中的視覺產生分支。它是全球首個支援中文提示詞的AI繪畫模型,並具備多模態能力,能夠根據文字描述、手繪草圖、映像風格遷移等產生高品質的藝術作品。
前提條件
首次使用阿里雲Container Compute Service (ACS)時,需要為服務帳號授予系統預設角色。若且唯若該角色被正確授予後,ACS才能正常地調用相關服務(ECS、OSS、NAS、CPFS、SLB等),建立叢集以及儲存日誌等。具體操作,請參見首次使用容器計算服務。
支援的GPU卡型:L20(GN8IS)、G49E。
操作步驟
步驟一:準備模型資料
建議您建立NAS或OSS儲存捲來持久化儲存模型檔案。本文以NAS儲存卷為例,請在NAS掛載的目錄中執行以下操作。
建立持久化儲存卷的具體操作,請參見建立NAS檔案系統作為儲存卷或使用OSS靜態儲存卷。
執行以下命令下載ComfyUI。
請確認作業環境已安裝git。
git clone https://github.com/comfyanonymous/ComfyUI.git執行以下命令,分別下載以下三個模型檔案到ComfyUI對應的目錄下。關於模型的詳細資料,請參見Wan_2.1_ComfyUI_repackaged專案。
建議提升公網頻寬峰值,預計下載總用時約30分鐘。
wan2.1_t2v_14B_fp16.safetensors檔案cd ComfyUI/models/diffusion_models wget https://modelscope.cn/models/Comfy-Org/Wan_2.1_ComfyUI_repackaged/resolve/master/split_files/diffusion_models/wan2.1_t2v_14B_fp16.safetensorswan_2.1_vae.safetensors檔案cd ComfyUI/models/vae wget https://modelscope.cn/models/Comfy-Org/Wan_2.1_ComfyUI_repackaged/resolve/master/split_files/vae/wan_2.1_vae.safetensorsumt5_xxl_fp8_e4m3fn_scaled.safetensors檔案cd ComfyUI/models/text_encoders wget https://modelscope.cn/models/Comfy-Org/Wan_2.1_ComfyUI_repackaged/resolve/master/split_files/text_encoders/umt5_xxl_fp8_e4m3fn_scaled.safetensors
下載並解壓ComfyUI-deepgpu。
cd ComfyUI/custom_nodes wget https://aiacc-inference-public-v2.oss-cn-hangzhou.aliyuncs.com/deepgpu/comfyui/nodes/20250513/ComfyUI-deepgpu.tar.gz tar zxf ComfyUI-deepgpu.tar.gz
步驟二:部署ComfyUI服務
登入容器計算服務控制台,在左側導覽列選擇叢集列表。然後單擊目的地組群名稱,在左側導覽列選擇,然後單擊右上方的使用YAML建立資源。
以掛載NAS儲存卷為例,使用以下YAML作為模版,然後點擊建立。
請按實際建立的PVC修改
persistentVolumeClaim.claimName配置。本樣本使用的是
cn-beijing地區的inference-nv-pytorch 25.07,以減少鏡像拉取的時間。若您希望使用其他地區的內網鏡像,可以根據使用方式手動調整YAML中的鏡像地址。本樣本使用的測試容器鏡像已內建deepgpu-torch、deepgpu-comfyui外掛程式,如果您需要在其他容器環境內使用,請諮詢PDSA擷取外掛程式安裝包。
apiVersion: apps/v1 kind: Deployment metadata: labels: app: wanx-deployment name: wanx-deployment-test namespace: default spec: replicas: 1 selector: matchLabels: app: wanx-deployment template: metadata: labels: alibabacloud.com/compute-class: gpu alibabacloud.com/compute-qos: default alibabacloud.com/gpu-model-series: L20 #支援的GPU卡型:L20(GN8IS)、G49E app: wanx-deployment spec: containers: - command: - sh - -c - DEEPGPU_PUB_LS=true python3 /mnt/ComfyUI/main.py --listen 0.0.0.0 --port 7860 image: acs-registry-vpc.cn-beijing.cr.aliyuncs.com/egslingjun/inference-nv-pytorch:25.07-vllm0.9.2-pytorch2.7-cu128-20250714-serverless imagePullPolicy: Always name: main resources: limits: nvidia.com/gpu: "1" cpu: "16" memory: 64Gi requests: nvidia.com/gpu: "1" cpu: "16" memory: 64Gi terminationMessagePath: /dev/termination-log terminationMessagePolicy: File volumeMounts: - mountPath: /dev/shm name: cache-volume - mountPath: /mnt #/mnt為NAS儲存聲明影射到pod內的路徑 name: data dnsPolicy: ClusterFirst restartPolicy: Always schedulerName: default-scheduler securityContext: {} terminationGracePeriodSeconds: 30 volumes: - emptyDir: medium: Memory sizeLimit: 500G name: cache-volume - name: data persistentVolumeClaim: claimName: wanx-nas #wanx-nas為通過NAS建立的儲存聲明 --- apiVersion: v1 kind: Service metadata: name: wanx-test spec: type: LoadBalancer ports: - port: 7860 protocol: TCP targetPort: 7860 selector: app: wanx-deployment在彈窗中點擊查看,進入工作負載基本資料頁面。點擊下方日誌頁簽,有如下輸出,說明服務啟動成功。

步驟三:外掛程式用法介紹
點擊訪問方式頁簽,擷取服務的外部端點(如8.xxx.xxx.114:7860)。

通過瀏覽器訪問ComfyUI地址
http://8.xxx.xxx.114:7860/。在ComfyUI介面點擊右鍵,然後點擊添加節點,可以查看外掛程式中包含DeepGPU類型的節點。首次訪問載入用時約5分鐘。

步驟四:測試樣本工作流程
通過瀏覽器下載wan2.1 DeepyTorch加速工作流程到本地。
使用圖片產生視頻工作流程。
https://aiacc-inference-public-v2.oss-cn-hangzhou.aliyuncs.com/deepgpu/comfyui/wan/workflows/workflow_image_to_video_wan_1.3b_deepytorch.json使用文本產生視頻工作流程。
https://aiacc-inference-public-v2.oss-cn-hangzhou.aliyuncs.com/deepgpu/comfyui/wan/workflows/workflow_text_to_video_wan_deepytorch.json
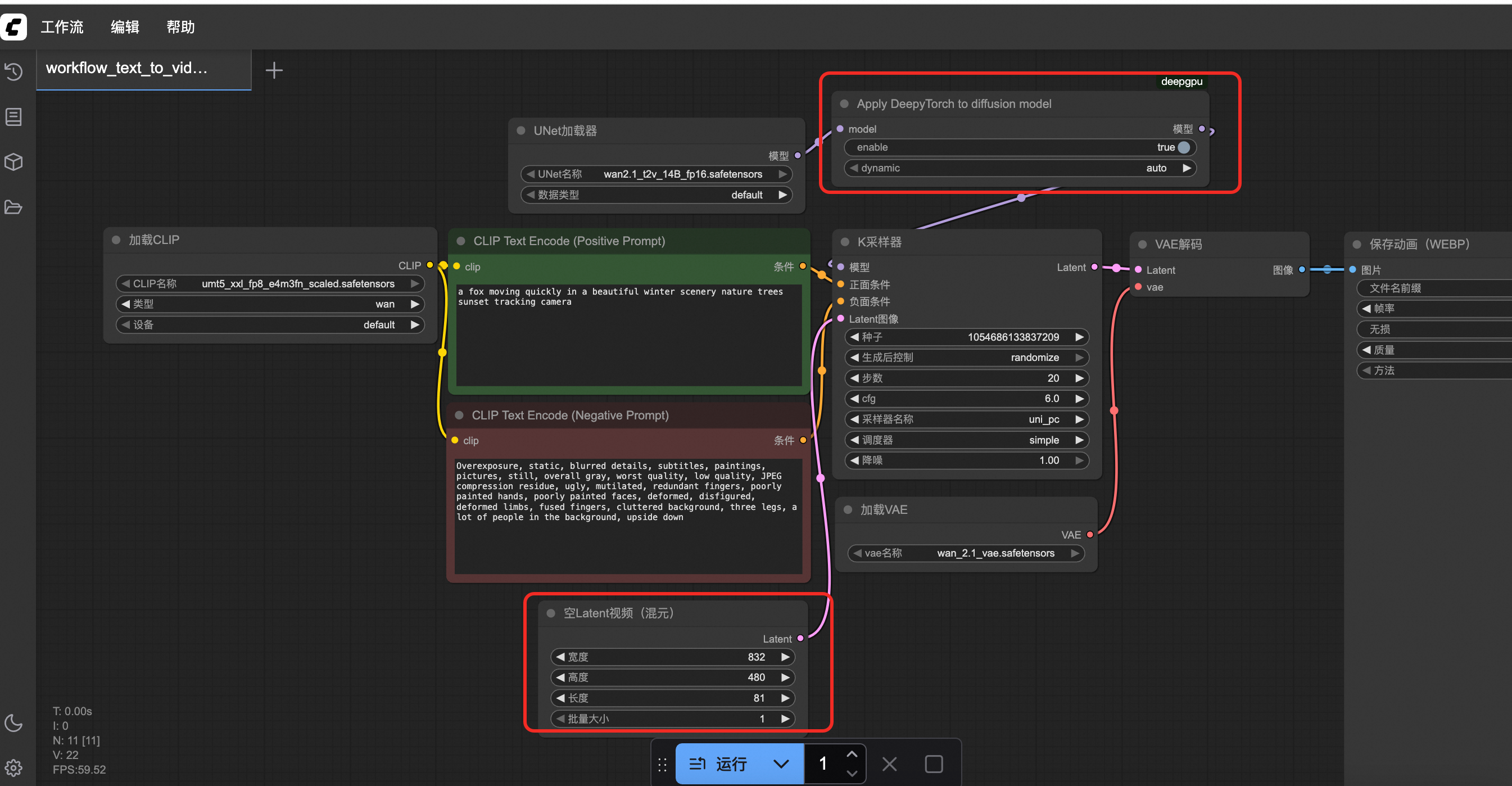
以下步驟以加速使用文本產生視頻為例。在ComfyUI點擊,然後選擇已下載的
workflow_text_to_video_wan_deepytorch.json檔案。開啟工作流程檔案之後,需要將Apply DeepyTorch to diffusion model節點的enable設定為true來開啟加速,然後點擊運行,等待視頻產生。
DeepyTorch加速工作流程在Load Diffusion Model節點後插入ApplyDeepyTorch節點。

點擊左側隊列按鈕,可以查看視頻產生時間並預覽視頻。
第一次測試產生時間會稍長,可以重複運行2~3次擷取最佳效能。

(可選)如果要測試未加速情境,需要重啟ComfyUI服務,並選擇如下工作流程產生視頻。
https://aiacc-inference-public-v2.oss-cn-hangzhou.aliyuncs.com/deepgpu/comfyui/wan/workflows/workflow_text_to_video_wan.json
