モデルコンテキストプロトコル (MCP) は、外部ツールやデータソースに接続することで Lingma の機能を拡張します。このトピックでは、一般的な MCP サービス、標準のトランスポートタイプ、設定手順、シナリオ例、よくある質問について説明します。
開始する前に
この機能を使用するには、IDE の Lingma プラグインを更新してください:
JetBrains: バージョン 2.5.0 以降。
VS Code: バージョン 2.5.0 以降。
詳細については、「Lingma のインストール」をご参照ください。
MCP とは
モデルコンテキストプロトコル (MCP) は、アプリケーションが LLM にコンテキストとツールを提供する方法を標準化するオープンプロトコルです。これにより、標準化されたインターフェイスを介して Lingma Agent をさまざまなデータソースやツールに接続できます。これにより、Agent の能力が向上し、パーソナライゼーションのニーズをよりよく満たすことができます。
既存の MCP サービスに接続するか、独自のサービスを開発するかを選択できます。ModelScope MCP Square や Higress MCP Marketplace のような人気のマーケットプレイスでは、すでに豊富な MCP サービスが提供されています。イノベーションを加速させるためのより多くのソリューションを探求し、発見してください。
人気の MCP マーケットプレイス | 一般的なシナリオ |
|
|
Lingma は、以下の標準トランスポートタイプをサポートしています:
標準入出力 (stdio)
stdio トランスポートは、標準の入力ストリームと出力ストリームを介した通信を可能にします。これは、ローカル統合やコマンドラインツールに特に便利です。
サーバー送信イベント (SSE)
SSE トランスポートは、サーバーからクライアントへのストリーミングを可能にし、クライアントからサーバーへの通信には HTTP POST リクエストを使用します。
MCP サービスの設定と使用方法
MCP サービスは Agent モードで、Qwen3 モデルと併用してサポートされます。
一度に最大 10 個の MCP サービスに接続できます。
MCP サービスの追加
1. MCP サービスページへのアクセス右上のアバターをクリックして [設定] に移動し、[MCP ツール] を選択します。 説明 MCP を追加すると、IDE 内のローカルプロジェクト全体で使用できます。 |
|
2. サービスの追加方法 1: MCP マーケットプレイス経由で追加重要 Lingma IDE は MCP Square での検索をサポートしていません
説明 一部の MCP サーバーは、実行時に API_KEY や ACCESS_TOKEN などの追加の環境変数を必要とします。
説明 コマンドに必要な依存関係がない場合、起動時にサービスにエラーメッセージが表示されます。必要な依存関係を手動でインストールしてください。詳細については、「MCP FAQ」をご参照ください。 |
|
方法 2: 手動で追加重要 Lingma IDE は現在、グラフィカルインターフェイスを介した追加をサポートしておらず、構成ファイルを介した追加のみをサポートしています。
|
|
MCP ツールの使用
Lingma は、ユーザーの入力プロンプトと MCP ツールの名前および説明を組み合わせて、呼び出す MCP ツールを自動的に判断します。その後、ツールの結果を次のステップに使用します。
1. プロンプトの入力IDE のチャットボックスで Agent モードに切り替え、ダイアログボックスにプロンプトを入力します。 |
|
2. ツールの実行Lingma が MCP ツールを呼び出す前に、確認のプロンプトが表示されます。 Ctrl+Enter を押して実行します。 |
|
3. 実行結果の確認ツールの実行が完了すると、Lingma チャットボックスに実行結果が表示されます。展開すると、詳細な入力と出力を確認できます。 |
|
4. コードのレビューと変更の承認 |
|
シナリオ例
Lingma は 2 種類の MCP サービスをサポートしています:
SSE タイプ (リモートサービスホスティング): リモートサーバーでホストされ、設定プロセスは簡単かつ迅速です。初心者がすぐに始めて体験するのに非常に適しています。この例では、ModelScope MCP Market の fetch MCP サービスを使用して、任意の Web ページからコンテンツをスクレイピングする機能を簡単に実装できます。
STDIO タイプ (ローカルサービス実行): ローカル環境で実行され、ローカル環境の準備に依存します。プロの開発者に適しています。この例では、weather MCP を使用して都市の天気情報を照会する体験をします。
シナリオ 1: リモート MCP を使用して Web ページからコンテンツを取得および処理する
このシナリオでは、Fetch MCP Server を使用して Web ページからコンテンツを取得および処理し、HTML をマークダウンに変換して利用しやすくする方法を示します。
1. MCP SSE サービスエンドポイントの取得
|
|
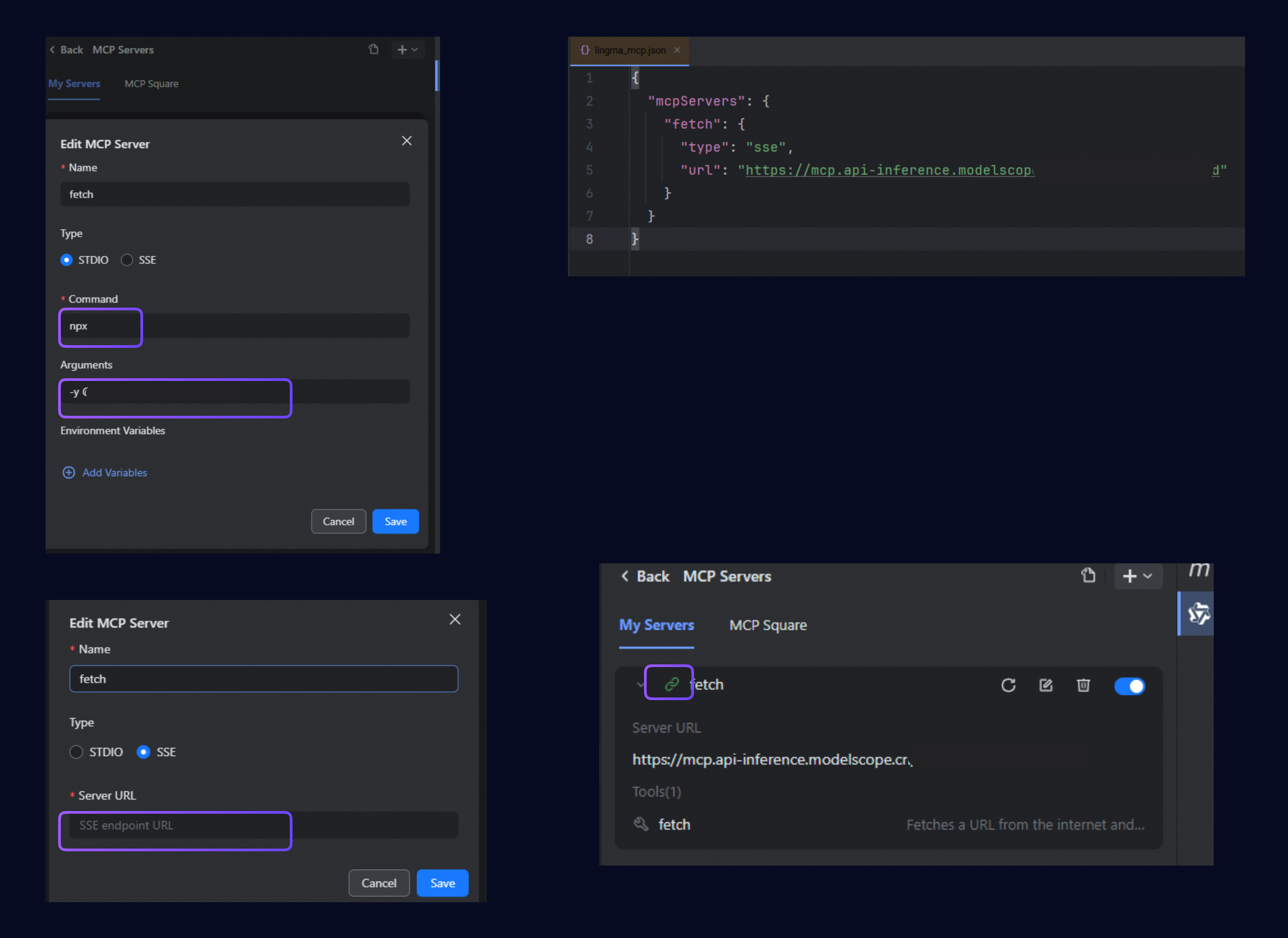
2. MCP サービスの追加IDE プラグインの [MCP サービス] に移動し、以下のように MCP サーバーを編集します:
|
|
3. 設定の完了アイコンが |
|
4. Lingma で MCP を使用するIDE チャットボックスの左下隅で Agent モードに切り替え、オンラインドキュメントを要約するプロンプトを入力します: |
|
次に、コードを生成するための次のプロンプトを入力します: |
|
シナリオ 2: ローカル MCP を使用して都市の天気を照会する
このシナリオでは、weather MCP を使用して都市の天気を照会する方法を示します。
1. 環境の確認ローカル環境に Node.js がインストールされていることを確認してください。Lingma に前提条件となる環境を確認するように依頼できます。たとえば、次のプロンプトを使用します: |
|
2. MCP サービスの追加IDE プラグインの [MCP サービス] に移動し、以下のパラメーターで MCP サーバーを編集します:
|
|
3. 設定の完了アイコンが |
|
4. Lingma で MCP を使用するAgent モードに切り替え、チャットボックスにプロンプトを入力して天気を確認します: |
|
次に、次のプロンプトを入力して気象警報を確認します: |
|

として表示され、接続が成功したことを示します。詳細を展開して、ツールのリストを表示します。














