VPN Gateway、Express connect、またはSmart Access Gatewayを使用して、オンプレミスデータベースをAlibaba Cloudに接続できます。
概要
VPN Gateway、Express Connect、Smart Access Gateway、Cloud Enterprise Network (CEN) 、またはDatabase Gatewayを使用して、データセンターとAlibaba cloudの仮想プライベートクラウド (VPC) 間のプライベート接続を確立できます。 オンプレミスのデータベースは、プライベート接続を介してData Transmission Service (DTS) と通信できます。 これにより、オンプレミスのITインフラストラクチャをAlibaba Cloudに拡張できます。 Alibaba Cloudが提供する大規模なコンピューティング、ストレージ、ネットワーク、およびCDNリソースを使用して、変動するワークロードを処理し、アプリケーションの安定性を向上させることができます。

解決策
解決策 | 説明 |
VPN Gateway | VPN Gatewayを使用して、データセンターとVPC間にIPsec-VPN接続を確立できます。 VPN Gatewayのホットスタンバイアーキテクチャにより、数秒以内に自動フェールオーバーが保証されます。 VPN接続はインターネットを介して確立されます。 VPN接続のレイテンシと可用性は、インターネットの品質によって異なります。 低ネットワーク遅延が必要ない場合は、VPN Gatewayの使用を推奨します。 詳細については、「IPsec-VPN機能を使用したデータセンターのVPCへの接続」をご参照ください。 |
課金項目 |
|
Smart Access Gateway | Smart Access Gatewayは、オンプレミスのネットワークをAlibaba Cloudに接続するためのエンドツーエンドのソリューションを提供します。 Smart Access Gatewayを使用すると、企業はインターネット経由で最寄りのVPCと暗号化接続を確立できます。 このサービスは、高いインテリジェンス、信頼性、およびセキュリティを備えています。 Smart Access Gatewayは、設定も簡単で費用対効果も高くなります。 複数のオンプレミスブランチサイトをAlibaba Cloudに接続する必要がある場合は、Smart Access Gatewayを使用することを推奨します。 詳細については、次をご参照ください: 中国本土以外のオンプレミスネットワークをAlibaba Cloudに接続します。 |
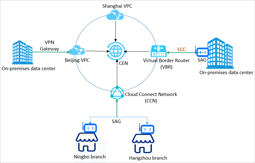
CEN | CENを使用すると、分散ビジネスシステムをデプロイできるハイブリッドクラウドとグローバルネットワークを構築できます。 ネットワークをCENインスタンスにアタッチすることで、異なるネットワークに接続できます。 詳細については、「CENチュートリアル」をご参照ください。 |
Database Gateway | Database Gatewayを使用すると、インターネットへのポートを開くことなく、オンプレミスデータベースまたはサードパーティのクラウドデータベースをAlibaba cloudに接続できます。 詳細については、「データベースゲートウェイを使用したオンプレミスデータベースまたはサードパーティのクラウドデータベースのAlibaba cloudへの接続」をご参照ください。 |
関連ドキュメント
ユーザー作成データベースをソースデータベースまたはターゲットデータベースとして使用できます。 シナリオに基づいてさまざまな準備をする必要があります。 次に、タスクの設定時に必要なインスタンスタイプを選択します。 詳細については、「準備の概要」をご参照ください。