您可以通過標籤功能為網域名稱綁定標籤,實現標記網域名稱或為網域名稱分組。
單個綁定
- 登入CDN控制台。
- 在左側導覽列,單擊域名管理。
- 進入編輯標籤頁面。
- 入口一:將滑鼠移動到目標網域名稱標籤欄的
表徵圖上,在懸浮窗內,單擊綁定。 - 入口二:在域名管理頁面,選擇您需要綁定標籤的網域名稱,單擊管理,在基本配置頁面,單擊标签右側的
表徵圖。
- 入口一:將滑鼠移動到目標網域名稱標籤欄的
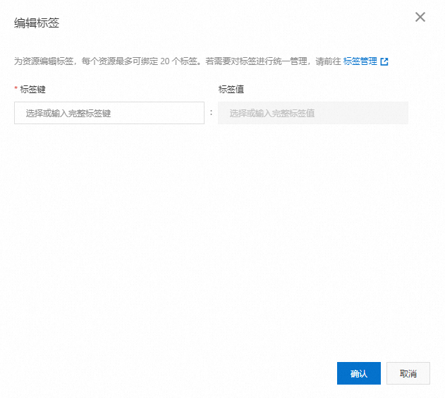
- 在编辑标签對話方塊,建立並綁定新標籤或者選擇已有標籤。
- 標籤鍵:選擇已有鍵或輸入新鍵,支援首碼模糊搜尋,一次最多綁定10個標籤鍵。說明 輸入標籤鍵和標籤值時,最多支援128個字元,不能以aliyun或acs:開頭,不能包含http://和https://。
- 標籤值:選擇已有值或輸入新值,允許空值。

- 標籤鍵:選擇已有鍵或輸入新鍵,支援首碼模糊搜尋,一次最多綁定10個標籤鍵。
- 單擊確定。
大量繫結
- 登入CDN控制台。
- 在左側導覽列,單擊域名管理。
- 選中您需要大量繫結標籤的網域名稱,選擇。
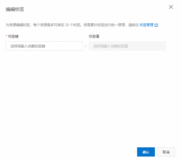
- 在编辑标签對話方塊,建立並綁定新標籤或者選擇已有標籤。
- 標籤鍵:選擇已有鍵或輸入新鍵,支援首碼模糊搜尋,一次最多綁定10個標籤鍵。說明 輸入標籤鍵和標籤值時,最多支援128個字元,不能以aliyun或acs:開頭,不能包含http://和https://。
- 標籤值:選擇已有值或輸入新值,允許空值。

- 標籤鍵:選擇已有鍵或輸入新鍵,支援首碼模糊搜尋,一次最多綁定10個標籤鍵。
- 單擊確定。