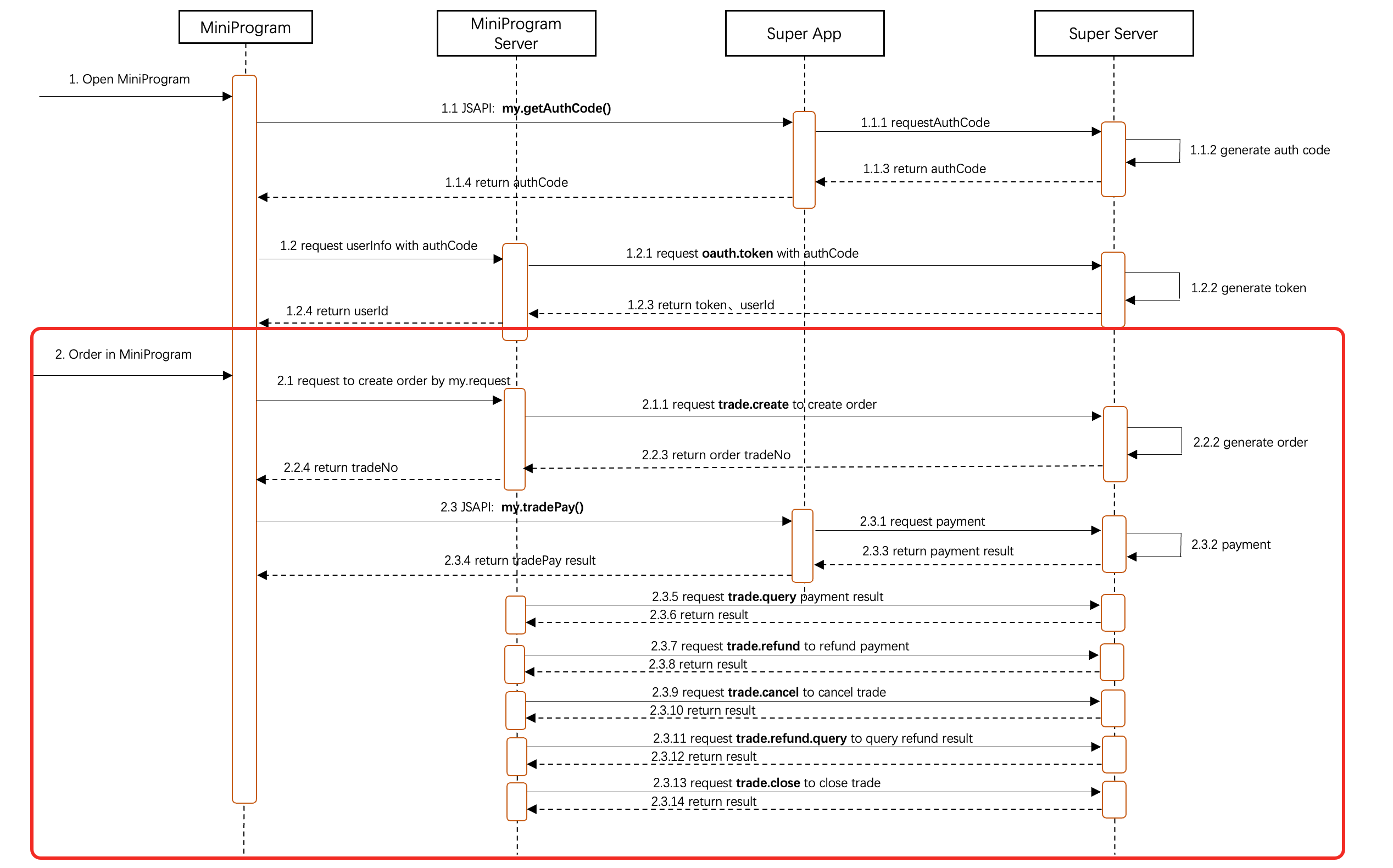
The payment flow in a Mini Program is as follows:
A user selects a product in the Mini Program, places an order, confirms the purchase, and proceeds to the payment process. The user clicks Confirm Payment.
The user then proceeds to the checkout page, initiates payment, and a payment confirmation screen appears.
The user confirms the recipient and amount, completes the payment, and the payment result is displayed.
The user automatically returns to the mini program, where the order processing results are personalized based on the payment result.
The payment call flowchart is as follows:

The SuperApp must provide the following capabilities:
An API to create orders
A tradePay API, injected by the SuperApp, for the Mini Program to invoke the checkout and receive payment result callbacks
An API to query payment results
An API to issue refunds (as needed)
An API to cancel payments
An API to query refund results (as needed)
An API to close transactions
Set up signature verification for APIs to prevent data tampering and ensure application and interaction security.
Improve the security of data transmission for APIs.
Set up an IP address whitelist for the merchant server. This helps prevent business losses from issues such as private key leaks and protects user funds.