This topic provides a guide on the use of status cards.
Component overview
A status card is a text widget that displays the current status and related information of an entity, such as a server, using a colored dot. It allows for the configuration of multiple status categories.
Scenarios
Status cards are widely used in visualization applications to display status information across various categories. For instance, they can indicate the operational status of servers within a cluster.
Effect display
Horizontal layout

Portrait layout

Interactive scenarios

Prerequisites
A data dashboard is available that supports creation using a template, a blank canvas.
Business data is ready for use. For more information, see Data Source.
Add status card
Access the DataV console.
In the , click the desired dashboard to access the canvas editing page.
From the list in the left-side navigation pane, select the Status Card widget to add it to the canvas.
You can also use global search to find and add widgets.
Connect to business data
Once the widget is added, connect it to the prepared business data for display. Click the status card and, in the Data Source tab on the right, select the data for the widget to display.
The data fields accepted by the status card are outlined below.
Field
Description
nameSet the text content corresponding to each status in the status card.
valueSet the status type of the status card (that is, the dot before the text). It must correspond to the content of the configuration item and use the style defined in the status type for rendering. If it exceeds the value range of Status Type Name, the corresponding status type cannot be displayed.
Below is the data structure and effect display of a sample status card.
[ { "name": "Normal status", "value": "normal" }, [ "Error status", "error" ], [ "Virtual machine disconnected", "not connected" ] ]
The key configuration items for the data source are as follows.
Configuration Item
Description
Select Data Source
Supports integrating various types of data such as CSV files, APIs, and various databases. For more information, see Data Source. You can edit data fields using a visual table or code.
Configure Filter (Optional)
Used to customize filter code to achieve data structure transformation, filtering, display, and simple calculations. For more information, see Manage Data Filters.
Configure Data Mapping
Used to map fields from the selected data source to the corresponding fields of the widget to achieve real-time data matching. Click the
icon to configure field styles.View Response Results
Used to display the data integrated into the widget in real-time. When the widget data source changes, the latest data will be displayed here.
Click the data response result to view the code of the data fields written.
Click to view the example to see the array type and code example received by the data source. You can refer to the example to write related fields.
Other data request configurations:
Disable Loading State: When selected, the loading content during widget initialization will not be displayed when updating or previewing the data dashboard.
Controlled Mode: When selected, the widget will not request data in the initialization state. At this time, data requests can only be initiated through the blueprint editor or global variable events.
Automatic Update Request: When selected, the platform will dynamically poll and update data according to the polling time you set. If not selected, you need to manually refresh the page or trigger a request to update data through the blueprint editor and global variable events.
Configure status card
Select the status card widget to configure its basic style, interaction occurrences, and blueprint interaction in the right-side panel.
Style configuration
In the Style panel, configure the layout, text style, and dot style of the status card. The configuration items are detailed below.
Use the
icon to quickly locate configuration items by keyword search, which supports fuzzy match. For more information, see Search Configuration Items.
The configuration items are described below.
Configuration item | Description | Illustration |
Global configuration | Defines the position distribution, transparency, and interaction penetration of the widget in the data dashboard.
|
|
Basic style configuration | Define the layout of the status types (horizontal/portrait arrangement), the font of the status text, color, and the position and size of the dots. When auto-arrangement is enabled, the platform will arrange the layout in a default horizontal single row (suitable for scenarios with fewer status types). When disabled, you can select horizontal/portrait layout as needed and set the number of statuses per row/column. |
|
Edition configuration | Define the status categories and their corresponding dot colors, specifying the total number of statuses and the dot representation for each status. Note The status type values (Value) in the data source can be considered as the IDs of the statuses. The Status Type Name in the edition configuration is used to obtain the status ID and display the corresponding status. If it exceeds the value range of Value, the corresponding status cannot be displayed. |
|
Advanced configuration
Define the interactions between the status card and other widgets. The configuration items are detailed below.
Configuration item | Description | Illustration |
Interaction occurrences | Define the interaction behavior with other widgets to achieve filter interaction. For example, use a list carousel to display the statuses of virtual machines in different regions. By interacting with the status card, clicking a row in the list carousel will display the virtual machine status of that region on the status card. Click the |
|
Blueprint interaction
Use the Blueprint Editor to visually define the interaction relationships and behavior logic between widgets.
Procedure
On the canvas editing page, click the
icon at the top menu bar's left side to enter the blueprint editor.In the layer node list, hover over the status card widget and click the
icon to add the widget to the main canvas.Connect the components as needed to set up the blueprint interaction effects between related widgets.
An example is shown below.

Configuration item description
Case demonstration
This case demonstrates the interaction between a list carousel and a status card, displaying the statuses of virtual machines in different regions. Clicking a row in the list carousel dynamically updates the status card with the virtual machines' status in the selected region.
Add widgets to the canvas.
-
Access the DataV console.
Select a data dashboard and click Edit to enter the canvas editor.
In the widget library in the left-side navigation pane, add the List Carousel and Status Card widgets to the canvas.
-
Configure the list carousel.
Modify the input data.
Click the list carousel and update the static data in the data source panel as shown below.

The sample data is as follows.
Configure the widget style.
In the style panel, set the number of rows to 3 and enable the carousel. Modify the custom column labels as follows:
Column field names: Change to "cluster", "vm", and "status" respectively.
Column display names: Change to "cluster", "vm", and "status" respectively.

Configure the status card.
Modify the input data.
Click the status card and update the static data in the data source panel as shown below.

The sample code is as follows.
Configure the widget style.
In the style panel, set the status categories of the status card to Normal (green), Error (red), and Disconnected (white) as shown below.

Set up blueprint interaction.
Enter the blueprint page by clicking the
icon in the upper-left corner.In the Layer Node tab, hover over the widget and click the
to add it to the main canvas. Perform this step for both the list carousel and status card widgets.To add the list carousel and status card widgets to the main canvas, you must perform this operation in sequence.
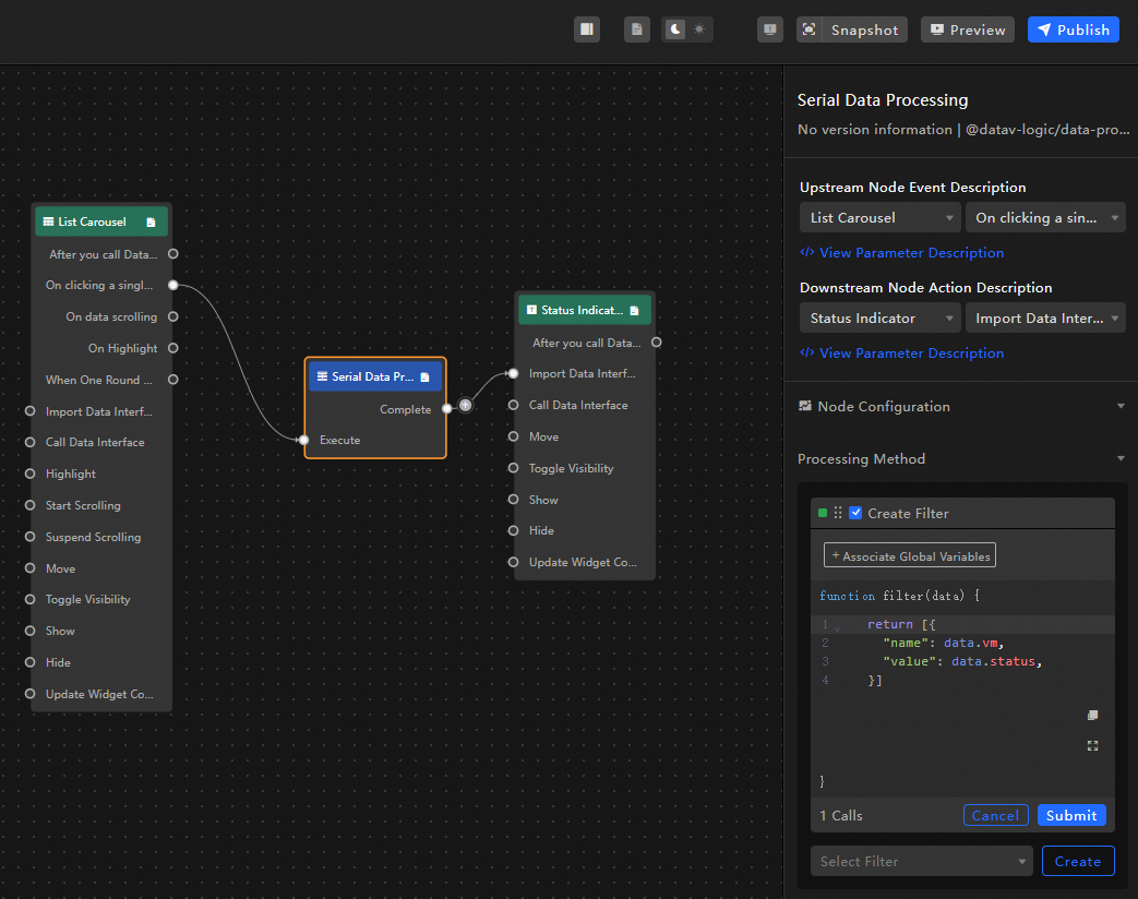
In the Logic Node tab, hover over the serial data processing node and click the
to add it to the main canvas.Connect the components as illustrated below to map the selected row's status from the list carousel to the status card.

Configure the serial data processing node to handle the data accordingly.

Upon clicking a specific row in the list carousel, the status card will import the virtual machine name and status from that row. The sample code is as follows.
To preview the display result, click Preview in the upper-right corner of the page.





icon to define the related interaction occurrences and interaction actions.