In the blueprint editor, global variables are shared throughout the blueprint to implement parameter passing between widgets. Their values can be dynamically updated at runtime to achieve dynamic response to interaction logic. This topic describes the concept of global variables and how to use them in the blueprint editor.
Preparations
Prerequisites
You have created a data dashboard project.
Access the global variable page
Access the DataV console.
On the All Applications page, hover over the target dashboard and click Edit.
On the edit page of the data dashboard, click the
icon in the top menu bar to enter the blueprint editor, and then click Global Variables on the left side of the main canvas to display Global Variable Configuration.
Before configuring global variables, you need to understand the interface layout and operation instructions of the blueprint editor.
Configure global variables
Create a global variable
Click Create Variable and configure the variable description according to the following fields.
Parameter | Description |
Variable Name | The name of the global variable. |
Description | The description of the global variable. |
Source | The source of the global variable, including Static Value, Data Source Request, and Get From URL Query Parameters. Note For information about how to use different source types, see Global Variables. |
Initial Value | The initial default value of the global variable. |
Filter | Optional. You can add data filters to further screen the required data. For more information, see Filter configuration and usage. |
Data Response Result | The system response result after the parameters of the global variable are set. Different variable types have different response results. |
Controlled Mode | When enabled, the initial value of the variable becomes invalid. |
Auto Update | When enabled, you can set dynamic polling and manually enter the polling frequency. |
Manage global variables
Click the name of a created global variable to expand or collapse its detailed information.
When you hover over a variable, click the
icon on the right side of the variable to rename it.When you hover over a variable, click the
icon on the right side of the variable to copy it.When you hover over a variable, click the
icon on the right side of the variable to delete it.When you hover over a variable, click the
icon on the right side of the variable to add it to the main canvas of the blueprint.ImportantDeleted variables cannot be recovered. Exercise caution when performing this operation.
Before deleting a variable, you need to cancel the reference to the current variable. For more information, see Widget interaction configuration.
Use global variables
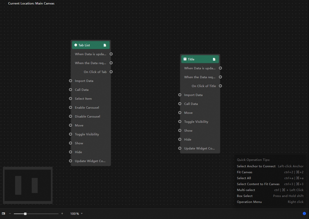
Add the required layers to the main canvas and click the
icon in the top menu bar to enter the blueprint editor. In this example, the Tab List and General Title widgets are used.
Click Global Variables in the left navigation bar to access the global variable page.
Create a global variable in the global variable list.
Click the
icon to add the global variable to the main canvas of the blueprint and connect it. For example: By clicking the Tab List, the event is passed to the Global Variable. After the global variable processes the data, the processed data is imported into the General Title widget through the data interface.
Preview or publish the current data dashboard to view the interaction effect.

Related cases
You can refer to the following cases to learn more about global variable capabilities: